跳转到主内容
跳转到主内容

为可观测性设计模式

我们建议用户始终为日志和追踪创建自己的模式,原因如下:

  • 选择主键 - 默认模式使用的 ORDER BY 针对特定访问模式进行了优化,而您的访问模式很可能与此不一致。
  • 提取结构 - 您可能希望从已有列中提取出新的列,例如从 Body 列中提取。可以使用物化列(以及在更复杂的情况下使用 materialized views)来实现。这需要对模式进行更改。
  • 优化 Maps - 默认模式使用 Map 类型来存储属性。这些列允许存储任意元数据。这一能力至关重要,因为事件中的元数据通常并非预先定义,否则就无法存储在像 ClickHouse 这样强类型的数据库中。不过,与访问普通列相比,访问 Map 键及其值的效率要低一些。我们通过修改模式,并确保最常访问的 Map 键提升为顶层列来解决此问题——参见 "Extracting structure with SQL"。这需要进行模式更改。
  • 简化 Map 键访问 - 访问 Map 中的键需要更冗长的语法。您可以通过别名来缓解这一问题。参见 "Using Aliases" 以简化查询。
  • 二级索引 - 默认模式使用二级索引来加速对 Maps 的访问以及文本查询。这些通常不是必需的,并会额外占用磁盘空间。可以使用,但应经过测试以确认确有必要。参见 "Secondary / Data Skipping indices"
  • 使用 Codecs - 如果您了解预期数据,并有证据表明这可以改进压缩效果,您可能希望为列自定义编解码器。

我们将在下文详细介绍上述每个用例。

重要说明: 虽然鼓励用户扩展和修改其模式以获得最佳压缩和查询性能,但在可能的情况下,应遵循 OTel 对核心列的命名约定。ClickHouse Grafana 插件假定存在一些基础的 OTel 列以辅助构建查询,例如 Timestamp 和 SeverityText。日志和追踪的必需列分别记录在此处 [1][2]此处。您可以选择更改这些列名,并在插件配置中覆盖默认值。

使用 SQL 提取结构

无论是摄取结构化还是非结构化日志,用户通常都需要能够:

  • 从字符串 blob 中提取列。对这些列进行查询会比在查询时执行字符串操作更快。
  • 从 Map 中提取键。默认 schema 会将任意属性放入 Map 类型的列中。该类型提供了无 schema 的能力,其优势在于用户在定义日志和跟踪时不需要为属性预先定义列——在从 Kubernetes 收集日志并希望确保 pod(容器组)标签被保留以供后续搜索时,这往往是做不到的。从 Map 中访问键及其值比在普通 ClickHouse 列上查询要慢。因此,将键从 Map 中提取到根表的列中通常是更理想的做法。

请看以下查询:

假设我们希望统计在结构化日志中,哪些 URL 路径接收到的 POST 请求最多。JSON blob 作为 String 存储在 Body 列中。此外,如果用户在采集器中启用了 json_parser,它也可能作为 Map(String, String) 存储在 LogAttributes 列中。

SELECT LogAttributes
FROM otel_logs
LIMIT 1
FORMAT Vertical

Row 1:
──────
Body:           {"remote_addr":"54.36.149.41","remote_user":"-","run_time":"0","time_local":"2019-01-22 00:26:14.000","request_type":"GET","request_path":"\/filter\/27|13 ,27|  5 ,p53","request_protocol":"HTTP\/1.1","status":"200","size":"30577","referer":"-","user_agent":"Mozilla\/5.0 (compatible; AhrefsBot\/6.1; +http:\/\/ahrefs.com\/robot\/)"}
LogAttributes: {'status':'200','log.file.name':'access-structured.log','request_protocol':'HTTP/1.1','run_time':'0','time_local':'2019-01-22 00:26:14.000','size':'30577','user_agent':'Mozilla/5.0 (compatible; AhrefsBot/6.1; +http://ahrefs.com/robot/)','referer':'-','remote_user':'-','request_type':'GET','request_path':'/filter/27|13 ,27|  5 ,p53','remote_addr':'54.36.149.41'}

假设已提供 LogAttributes,用于统计站点中哪些 URL 路径收到最多 POST 请求的查询如下:

SELECT path(LogAttributes['request_path']) AS path, count() AS c
FROM otel_logs
WHERE ((LogAttributes['request_type']) = 'POST')
GROUP BY path
ORDER BY c DESC
LIMIT 5

┌─path─────────────────────┬─────c─┐
│ /m/updateVariation       │ 12182 │
│ /site/productCard        │ 11080 │
│ /site/productPrice       │ 10876 │
│ /site/productModelImages │ 10866 │
│ /site/productAdditives   │ 10866 │
└──────────────────────────┴───────┘

5 rows in set. Elapsed: 0.735 sec. Processed 10.36 million rows, 4.65 GB (14.10 million rows/s., 6.32 GB/s.)
Peak memory usage: 153.71 MiB.

请注意这里使用的 map 语法,例如 LogAttributes['request_path'],以及用于从 URL 中去除查询参数的 path function

如果用户没有在收集器中启用 JSON 解析,那么 LogAttributes 将为空,这时就需要我们使用 JSON functions 从 String 类型的 Body 中提取列。

Prefer ClickHouse for parsing

我们通常建议用户在 ClickHouse 中对结构化日志执行 JSON 解析。我们有信心 ClickHouse 拥有最快的 JSON 解析实现。不过,我们也理解您可能希望将日志发送到其他系统,而不希望这部分逻辑通过 SQL 来实现。

SELECT path(JSONExtractString(Body, 'request_path')) AS path, count() AS c
FROM otel_logs
WHERE JSONExtractString(Body, 'request_type') = 'POST'
GROUP BY path
ORDER BY c DESC
LIMIT 5

┌─path─────────────────────┬─────c─┐
│ /m/updateVariation       │ 12182 │
│ /site/productCard        │ 11080 │
│ /site/productPrice       │ 10876 │
│ /site/productAdditives   │ 10866 │
│ /site/productModelImages │ 10866 │
└──────────────────────────┴───────┘

5 rows in set. Elapsed: 0.668 sec. Processed 10.37 million rows, 5.13 GB (15.52 million rows/s., 7.68 GB/s.)
Peak memory usage: 172.30 MiB.

现在对非结构化日志做同样的处理:

SELECT Body, LogAttributes
FROM otel_logs
LIMIT 1
FORMAT Vertical

Row 1:
──────
Body:           151.233.185.144 - - [22/Jan/2019:19:08:54 +0330] "GET /image/105/brand HTTP/1.1" 200 2653 "https://www.zanbil.ir/filter/b43,p56" "Mozilla/5.0 (Windows NT 6.1) AppleWebKit/537.36 (KHTML, like Gecko) Chrome/71.0.3578.98 Safari/537.36" "-"
LogAttributes: {'log.file.name':'access-unstructured.log'}

对于非结构化日志,进行类似的查询时需要结合正则表达式并使用 extractAllGroupsVertical 函数。

SELECT
        path((groups[1])[2]) AS path,
        count() AS c
FROM
(
        SELECT extractAllGroupsVertical(Body, '(\\w+)\\s([^\\s]+)\\sHTTP/\\d\\.\\d') AS groups
        FROM otel_logs
        WHERE ((groups[1])[1]) = 'POST'
)
GROUP BY path
ORDER BY c DESC
LIMIT 5

┌─path─────────────────────┬─────c─┐
│ /m/updateVariation       │ 12182 │
│ /site/productCard        │ 11080 │
│ /site/productPrice       │ 10876 │
│ /site/productModelImages │ 10866 │
│ /site/productAdditives   │ 10866 │
└──────────────────────────┴───────┘

5 rows in set. Elapsed: 1.953 sec. Processed 10.37 million rows, 3.59 GB (5.31 million rows/s., 1.84 GB/s.)

为了解析非结构化日志而执行查询所增加的复杂性和成本(注意性能差异),正是我们建议用户在可能的情况下始终使用结构化日志的原因。

考虑使用字典

上述查询可以通过利用正则表达式字典进行优化。有关更多详细信息,请参阅 Using Dictionaries

通过将上述查询逻辑前移到插入阶段,即可在 ClickHouse 中满足这两种用例。我们在下面探讨几种方法,并强调各自适用的场景。

使用 OTel 还是 ClickHouse 进行处理?

你也可以按照此处所述,使用 OTel Collector 的处理器和算子进行处理。在大多数情况下,你会发现 ClickHouse 在资源利用效率和处理速度方面都显著优于 collector 的处理器。将所有事件处理都放在 SQL 中完成的主要缺点,是会让你的解决方案与 ClickHouse 紧密耦合。例如,你可能希望从 OTel collector 将处理后的日志发送到其他目标端,例如 S3。

物化列

物化列提供了从其他列中提取结构化信息的最简单方案。这类列的值始终在插入时计算,并且不能在 INSERT 查询中显式指定。

Overhead

物化列会带来额外的存储开销,因为这些值会在插入时被提取到磁盘上的新列中。

物化列支持任意 ClickHouse 表达式,并且可以利用任意分析函数进行字符串处理(包括正则和搜索)、URL 处理、执行类型转换从 JSON 中提取值数学运算

我们建议将物化列用于基础处理。它们对于从 Map 中提取值、将其提升为顶层列以及执行类型转换特别有用。在非常基础的 schema 中,或与 materialized view 结合使用时,它们通常最为实用。请参考下面这个用于日志的 schema,其中 JSON 已由采集器提取到 LogAttributes 列中:

CREATE TABLE otel_logs
(
        `Timestamp` DateTime64(9) CODEC(Delta(8), ZSTD(1)),
        `TraceId` String CODEC(ZSTD(1)),
        `SpanId` String CODEC(ZSTD(1)),
        `TraceFlags` UInt32 CODEC(ZSTD(1)),
        `SeverityText` LowCardinality(String) CODEC(ZSTD(1)),
        `SeverityNumber` Int32 CODEC(ZSTD(1)),
        `ServiceName` LowCardinality(String) CODEC(ZSTD(1)),
        `Body` String CODEC(ZSTD(1)),
        `ResourceSchemaUrl` String CODEC(ZSTD(1)),
        `ResourceAttributes` Map(LowCardinality(String), String) CODEC(ZSTD(1)),
        `ScopeSchemaUrl` String CODEC(ZSTD(1)),
        `ScopeName` String CODEC(ZSTD(1)),
        `ScopeVersion` String CODEC(ZSTD(1)),
        `ScopeAttributes` Map(LowCardinality(String), String) CODEC(ZSTD(1)),
        `LogAttributes` Map(LowCardinality(String), String) CODEC(ZSTD(1)),
        `RequestPage` String MATERIALIZED path(LogAttributes['request_path']),
        `RequestType` LowCardinality(String) MATERIALIZED LogAttributes['request_type'],
        `RefererDomain` String MATERIALIZED domain(LogAttributes['referer'])
)
ENGINE = MergeTree
PARTITION BY toDate(Timestamp)
ORDER BY (ServiceName, SeverityText, toUnixTimestamp(Timestamp), TraceId)

用于从字符串 Body 中使用 JSON 函数进行提取的等效 schema 可以在此处找到。

我们的三个物化列分别提取请求页面、请求类型以及 referrer 的域名。它们访问 map 的键并对其值应用函数。我们后续的查询会快得多:

SELECT RequestPage AS path, count() AS c
FROM otel_logs
WHERE RequestType = 'POST'
GROUP BY path
ORDER BY c DESC
LIMIT 5

┌─path─────────────────────┬─────c─┐
│ /m/updateVariation       │ 12182 │
│ /site/productCard        │ 11080 │
│ /site/productPrice       │ 10876 │
│ /site/productAdditives   │ 10866 │
│ /site/productModelImages │ 10866 │
└──────────────────────────┴───────┘

5 rows in set. Elapsed: 0.173 sec. Processed 10.37 million rows, 418.03 MB (60.07 million rows/s., 2.42 GB/s.)
Peak memory usage: 3.16 MiB.
注意

默认情况下,物化列不会包含在 SELECT * 的结果中。这样可以保证一个不变式:SELECT * 的结果总是可以通过 INSERT 插回同一张表。可以通过设置 asterisk_include_materialized_columns=1 来关闭这种默认行为;也可以在 Grafana 中启用包含物化列(参见数据源配置中的 Additional Settings -> Custom Settings)。

materialized view

materialized view 为对日志和追踪应用 SQL 过滤和转换提供了一种更强大的方式。

materialized view 可以让你将计算成本从查询时转移到写入时。ClickHouse 的 materialized view 本质上就是一个触发器,在数据块被插入到表中时对其运行一个查询。该查询的结果被插入到第二个“目标”表中。

Materialized view
实时更新

ClickHouse 中的 materialized view 会在数据流入其所基于的表时实时更新,其行为更类似于持续更新的索引。相比之下,在其他数据库中,materialized view 通常是查询的静态快照,必须显式刷新(类似于 ClickHouse 的 Refreshable Materialized Views)。

与 materialized view 关联的查询在理论上可以是任意查询,包括聚合查询,尽管在 Join 方面存在一些限制。对于日志和追踪所需的转换和过滤类型的工作负载,你可以认为任意 SELECT 语句都是可行的。

你应当记住,这个查询只是一个触发器,作用于被插入到某个表(源表)中的行,将结果发送到一个新表(目标表)。

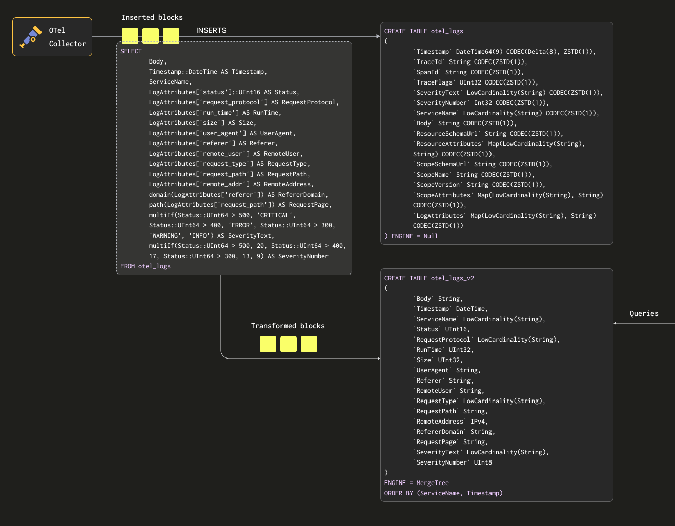
为了确保我们不会将数据在源表和目标表中各持久化一份,我们可以将源表的表引擎修改为 Null table engine,同时保留原有 schema。我们的 OTel collectors 将继续向该表发送数据。例如,对于日志,otel_logs 表会变为:

CREATE TABLE otel_logs
(
        `Timestamp` DateTime64(9) CODEC(Delta(8), ZSTD(1)),
        `TraceId` String CODEC(ZSTD(1)),
        `SpanId` String CODEC(ZSTD(1)),
        `TraceFlags` UInt32 CODEC(ZSTD(1)),
        `SeverityText` LowCardinality(String) CODEC(ZSTD(1)),
        `SeverityNumber` Int32 CODEC(ZSTD(1)),
        `ServiceName` LowCardinality(String) CODEC(ZSTD(1)),
        `Body` String CODEC(ZSTD(1)),
        `ResourceSchemaUrl` String CODEC(ZSTD(1)),
        `ResourceAttributes` Map(LowCardinality(String), String) CODEC(ZSTD(1)),
        `ScopeSchemaUrl` String CODEC(ZSTD(1)),
        `ScopeName` String CODEC(ZSTD(1)),
        `ScopeVersion` String CODEC(ZSTD(1)),
        `ScopeAttributes` Map(LowCardinality(String), String) CODEC(ZSTD(1)),
        `LogAttributes` Map(LowCardinality(String), String) CODEC(ZSTD(1))
) ENGINE = Null

Null 表引擎是一种强大的优化手段——可以把它理解为 /dev/null。该表本身不会存储任何数据,但在插入的行被丢弃之前,任何在其之上附加的 materialized view 仍会照常执行。

来看下面这个查询。它将我们的行转换为我们希望保留的格式,从 LogAttributes 中提取所有列(我们假设这是由收集器使用 json_parser 运算符设置的),并设置 SeverityTextSeverityNumber(基于一些简单条件以及这些列的定义)。在这个例子中,我们只选择那些确定会被填充的列,忽略诸如 TraceIdSpanIdTraceFlags 等列。

SELECT
        Body, 
        Timestamp::DateTime AS Timestamp,
        ServiceName,
        LogAttributes['status'] AS Status,
        LogAttributes['request_protocol'] AS RequestProtocol,
        LogAttributes['run_time'] AS RunTime,
        LogAttributes['size'] AS Size,
        LogAttributes['user_agent'] AS UserAgent,
        LogAttributes['referer'] AS Referer,
        LogAttributes['remote_user'] AS RemoteUser,
        LogAttributes['request_type'] AS RequestType,
        LogAttributes['request_path'] AS RequestPath,
        LogAttributes['remote_addr'] AS RemoteAddr,
        domain(LogAttributes['referer']) AS RefererDomain,
        path(LogAttributes['request_path']) AS RequestPage,
        multiIf(Status::UInt64 > 500, 'CRITICAL', Status::UInt64 > 400, 'ERROR', Status::UInt64 > 300, 'WARNING', 'INFO') AS SeverityText,
        multiIf(Status::UInt64 > 500, 20, Status::UInt64 > 400, 17, Status::UInt64 > 300, 13, 9) AS SeverityNumber
FROM otel_logs
LIMIT 1
FORMAT Vertical

Row 1:
──────
Body:           {"remote_addr":"54.36.149.41","remote_user":"-","run_time":"0","time_local":"2019-01-22 00:26:14.000","request_type":"GET","request_path":"\/filter\/27|13 ,27|  5 ,p53","request_protocol":"HTTP\/1.1","status":"200","size":"30577","referer":"-","user_agent":"Mozilla\/5.0 (compatible; AhrefsBot\/6.1; +http:\/\/ahrefs.com\/robot\/)"}
Timestamp:      2019-01-22 00:26:14
ServiceName:
Status:         200
RequestProtocol: HTTP/1.1
RunTime:        0
Size:           30577
UserAgent:      Mozilla/5.0 (compatible; AhrefsBot/6.1; +http://ahrefs.com/robot/)
Referer:        -
RemoteUser:     -
RequestType:    GET
RequestPath:    /filter/27|13 ,27|  5 ,p53
RemoteAddr:     54.36.149.41
RefererDomain:
RequestPage:    /filter/27|13 ,27|  5 ,p53
SeverityText:   INFO
SeverityNumber:  9

1 row in set. Elapsed: 0.027 sec.

我们还提取了上面的 Body 列——以防之后添加了新的属性但没有被我们的 SQL 提取到。该列在 ClickHouse 中通常会有良好的压缩效果,而且很少被访问,因此不会影响查询性能。最后,我们通过一次类型转换将 Timestamp 转换为 DateTime 类型(以节省空间——参见《优化数据类型》)。

条件表达式

请注意上面使用了条件函数来提取 SeverityTextSeverityNumber。这些函数在构建复杂条件以及检查 map 中的值是否已设置时非常有用——在这里我们简单地假设 LogAttributes 中存在所有键。我们建议用户熟悉这些函数——除了用于处理空值的函数之外,它们也是你进行日志解析的好帮手!

我们需要一张表来接收这些结果。下面的目标表与上述查询相匹配:

CREATE TABLE otel_logs_v2
(
        `Body` String,
        `Timestamp` DateTime,
        `ServiceName` LowCardinality(String),
        `Status` UInt16,
        `RequestProtocol` LowCardinality(String),
        `RunTime` UInt32,
        `Size` UInt32,
        `UserAgent` String,
        `Referer` String,
        `RemoteUser` String,
        `RequestType` LowCardinality(String),
        `RequestPath` String,
        `RemoteAddress` IPv4,
        `RefererDomain` String,
        `RequestPage` String,
        `SeverityText` LowCardinality(String),
        `SeverityNumber` UInt8
)
ENGINE = MergeTree
ORDER BY (ServiceName, Timestamp)

此处选择的类型基于在 "Optimizing types" 中讨论的优化。

注意

请注意,我们在这里对 schema 做出了大幅调整。实际使用中,你很可能还有需要保留的 Trace 列,以及 ResourceAttributes 列(通常包含 Kubernetes 元数据)。Grafana 可以利用 trace 列,在日志与 trace 之间提供链接功能——参见 "Using Grafana"

在下面的示例中,我们创建一个 materialized view otel_logs_mv,它对 otel_logs 表执行上述 SELECT,并将结果写入 otel_logs_v2

CREATE MATERIALIZED VIEW otel_logs_mv TO otel_logs_v2 AS
SELECT
        Body, 
        Timestamp::DateTime AS Timestamp,
        ServiceName,
        LogAttributes['status']::UInt16 AS Status,
        LogAttributes['request_protocol'] AS RequestProtocol,
        LogAttributes['run_time'] AS RunTime,
        LogAttributes['size'] AS Size,
        LogAttributes['user_agent'] AS UserAgent,
        LogAttributes['referer'] AS Referer,
        LogAttributes['remote_user'] AS RemoteUser,
        LogAttributes['request_type'] AS RequestType,
        LogAttributes['request_path'] AS RequestPath,
        LogAttributes['remote_addr'] AS RemoteAddress,
        domain(LogAttributes['referer']) AS RefererDomain,
        path(LogAttributes['request_path']) AS RequestPage,
        multiIf(Status::UInt64 > 500, 'CRITICAL', Status::UInt64 > 400, 'ERROR', Status::UInt64 > 300, 'WARNING', 'INFO') AS SeverityText,
        multiIf(Status::UInt64 > 500, 20, Status::UInt64 > 400, 17, Status::UInt64 > 300, 13, 9) AS SeverityNumber
FROM otel_logs

上面的内容可视化如下:

Otel MV

如果我们现在重新启动 "Exporting to ClickHouse" 一节中使用的 collector 配置,数据就会以我们期望的格式出现在 otel_logs_v2 中。请注意这里使用了带类型的 JSON 提取函数。

SELECT *
FROM otel_logs_v2
LIMIT 1
FORMAT Vertical

Row 1:
──────
Body:           {"remote_addr":"54.36.149.41","remote_user":"-","run_time":"0","time_local":"2019-01-22 00:26:14.000","request_type":"GET","request_path":"\/filter\/27|13 ,27|  5 ,p53","request_protocol":"HTTP\/1.1","status":"200","size":"30577","referer":"-","user_agent":"Mozilla\/5.0 (compatible; AhrefsBot\/6.1; +http:\/\/ahrefs.com\/robot\/)"}
Timestamp:      2019-01-22 00:26:14
ServiceName:
Status:         200
RequestProtocol: HTTP/1.1
RunTime:        0
Size:           30577
UserAgent:      Mozilla/5.0 (compatible; AhrefsBot/6.1; +http://ahrefs.com/robot/)
Referer:        -
RemoteUser:     -
RequestType:    GET
RequestPath:    /filter/27|13 ,27|  5 ,p53
RemoteAddress:  54.36.149.41
RefererDomain:
RequestPage:    /filter/27|13 ,27|  5 ,p53
SeverityText:   INFO
SeverityNumber:  9

1 row in set. Elapsed: 0.010 sec.

下面展示了一个等效的 materialized view,它通过使用 JSON 函数从 Body 列中提取各个列:

CREATE MATERIALIZED VIEW otel_logs_mv TO otel_logs_v2 AS
SELECT  Body, 
        Timestamp::DateTime AS Timestamp,
        ServiceName,
        JSONExtractUInt(Body, 'status') AS Status,
        JSONExtractString(Body, 'request_protocol') AS RequestProtocol,
        JSONExtractUInt(Body, 'run_time') AS RunTime,
        JSONExtractUInt(Body, 'size') AS Size,
        JSONExtractString(Body, 'user_agent') AS UserAgent,
        JSONExtractString(Body, 'referer') AS Referer,
        JSONExtractString(Body, 'remote_user') AS RemoteUser,
        JSONExtractString(Body, 'request_type') AS RequestType,
        JSONExtractString(Body, 'request_path') AS RequestPath,
        JSONExtractString(Body, 'remote_addr') AS remote_addr,
        domain(JSONExtractString(Body, 'referer')) AS RefererDomain,
        path(JSONExtractString(Body, 'request_path')) AS RequestPage,
        multiIf(Status::UInt64 > 500, 'CRITICAL', Status::UInt64 > 400, 'ERROR', Status::UInt64 > 300, 'WARNING', 'INFO') AS SeverityText,
        multiIf(Status::UInt64 > 500, 20, Status::UInt64 > 400, 17, Status::UInt64 > 300, 13, 9) AS SeverityNumber
FROM otel_logs

注意类型

上面的 materialized view 依赖隐式类型转换——尤其是在使用 LogAttributes 映射时。ClickHouse 通常会透明地将提取出的值转换为目标表的类型,从而减少显式类型转换语法的编写。不过,我们建议用户始终通过在目标表上使用相同 schema 的 INSERT INTO 语句配合该 view 的 SELECT 语句来测试自己的 view。这样可以确认类型是否被正确处理。对以下情况需要特别注意:

  • 如果键在映射中不存在,将返回空字符串。对于数值类型,你需要将这些值映射为合适的数值。这可以通过条件函数实现,例如 if(LogAttributes['status'] = ", 200, LogAttributes['status']),或者在默认值可接受的情况下,使用类型转换函数,例如 toUInt8OrDefault(LogAttributes['status'] )
  • 某些类型并不会总是被转换,例如数值的字符串表示不会被转换为枚举值。
  • JSON 提取函数在找不到值时会返回其类型的默认值。请确认这些默认值在语义上是合理的。
避免使用 Nullable

避免在 ClickHouse 中为可观测性数据使用 Nullable。在日志和链路追踪中,很少需要区分空值与 null。该特性会增加额外的存储开销,并对查询性能产生负面影响。参见此处了解更多细节。

选择主(排序)键

在提取出所需的列之后,就可以开始优化排序键/主键了。

可以应用一些简单规则来帮助选择排序键。下列规则有时会相互冲突,因此请按顺序考虑这些因素。通过这个过程你可以识别出若干个键,通常 4–5 个就足够:

  1. 选择与你的常见过滤条件和访问模式相匹配的列。如果你通常在可观测性排查中首先通过某个特定列(例如 pod(容器组)名称)进行过滤,那么这个列会在 WHERE 子句中被频繁使用。优先将这些列包含进你的键中,而不是那些使用频率较低的列。
  2. 优先选择在过滤时可以排除很大比例总行数的列,从而减少需要读取的数据量。服务名称和状态码通常是不错的候选项——后者仅在你按能排除大多数行的值进行过滤时才适用;例如,在大多数系统中,按 2xx 状态码过滤通常会匹配大部分行,而 5xx 错误只对应一个较小子集。
  3. 优先选择与表中其他列高度关联的列。这有助于确保这些值也被连续存储,从而提升压缩率。
  4. 对排序键中的列执行 GROUP BYORDER BY 操作时,可以更高效地利用内存。

在确定排序键所用列的子集之后,必须按特定顺序声明它们。这个顺序会显著影响到查询中过滤排序键后续列时的效率,以及表数据文件的压缩比。一般而言,最好按基数从小到大的顺序来排列键。同时应平衡这样一个事实:在排序键中位置越靠后的列,其过滤效率会低于位置更靠前的列。权衡这些特性,并结合你的访问模式进行选择。更重要的是,要测试不同变体。若要进一步理解排序键以及如何优化它们,我们推荐阅读这篇文章

先考虑结构

我们建议在理清日志结构后再决定排序键。不要使用属性 map 中的键或 JSON 提取表达式作为排序键。请确保你的排序键是表中的根级列。

使用 map

前面的示例展示了使用 map['key'] 语法来访问 Map(String, String) 列中的值。除了使用 map 语法访问嵌套键之外,还可以使用 ClickHouse 提供的专用 map 函数 来过滤或选取这些列。

例如,下面的查询先使用 mapKeys 函数,再配合 groupArrayDistinctArray 函数(一种组合器),来识别 LogAttributes 列中所有可用的唯一键。

SELECT groupArrayDistinctArray(mapKeys(LogAttributes))
FROM otel_logs
FORMAT Vertical

Row 1:
──────
groupArrayDistinctArray(mapKeys(LogAttributes)): ['remote_user','run_time','request_type','log.file.name','referer','request_path','status','user_agent','remote_addr','time_local','size','request_protocol']

1 row in set. Elapsed: 1.139 sec. Processed 5.63 million rows, 2.53 GB (4.94 million rows/s., 2.22 GB/s.)
Peak memory usage: 71.90 MiB.
避免使用点号

我们不建议在 Map 类型的列名中使用点号,将来可能会废弃这种用法。请改用 _

使用别名

查询 map 类型比查询普通列更慢——参见 "Accelerating queries"。此外,其语法更为复杂,书写起来也可能比较麻烦。为了解决后一个问题,我们建议使用 ALIAS 列。

ALIAS 列在查询时计算,并不会存储在表中。因此,无法向这种类型的列执行 INSERT 操作。通过使用别名,我们可以引用 map 的键并简化语法,将 map 条目透明地暴露为普通列。请看下面的示例:

CREATE TABLE otel_logs
(
        `Timestamp` DateTime64(9) CODEC(Delta(8), ZSTD(1)),
        `TraceId` String CODEC(ZSTD(1)),
        `SpanId` String CODEC(ZSTD(1)),
        `TraceFlags` UInt32 CODEC(ZSTD(1)),
        `SeverityText` LowCardinality(String) CODEC(ZSTD(1)),
        `SeverityNumber` Int32 CODEC(ZSTD(1)),
        `ServiceName` LowCardinality(String) CODEC(ZSTD(1)),
        `Body` String CODEC(ZSTD(1)),
        `ResourceSchemaUrl` String CODEC(ZSTD(1)),
        `ResourceAttributes` Map(LowCardinality(String), String) CODEC(ZSTD(1)),
        `ScopeSchemaUrl` String CODEC(ZSTD(1)),
        `ScopeName` String CODEC(ZSTD(1)),
        `ScopeVersion` String CODEC(ZSTD(1)),
        `ScopeAttributes` Map(LowCardinality(String), String) CODEC(ZSTD(1)),
        `LogAttributes` Map(LowCardinality(String), String) CODEC(ZSTD(1)),
        `RequestPath` String MATERIALIZED path(LogAttributes['request_path']),
        `RequestType` LowCardinality(String) MATERIALIZED LogAttributes['request_type'],
        `RefererDomain` String MATERIALIZED domain(LogAttributes['referer']),
        `RemoteAddr` IPv4 ALIAS LogAttributes['remote_addr']
)
ENGINE = MergeTree
PARTITION BY toDate(Timestamp)
ORDER BY (ServiceName, Timestamp)

我们有几个物化列,以及一个 ALIASRemoteAddr,它访问 Map 类型列 LogAttributes。现在我们可以通过该列来查询 LogAttributes['remote_addr'] 的值,从而简化查询,例如:

SELECT RemoteAddr
FROM default.otel_logs
LIMIT 5

┌─RemoteAddr────┐
│ 54.36.149.41  │
│ 31.56.96.51   │
│ 31.56.96.51   │
│ 40.77.167.129 │
│ 91.99.72.15   │
└───────────────┘

5 rows in set. Elapsed: 0.011 sec.

此外,通过 ALTER TABLE 命令添加 ALIAS 非常简单。这些列会立即生效,例如:

ALTER TABLE default.otel_logs
        (ADD COLUMN `Size` String ALIAS LogAttributes['size'])

SELECT Size
FROM default.otel_logs_v3
LIMIT 5

┌─Size──┐
│ 30577 │
│ 5667  │
│ 5379  │
│ 1696  │
│ 41483 │
└───────┘

5 rows in set. Elapsed: 0.014 sec.
默认排除别名

默认情况下,SELECT * 不会返回 ALIAS 列。可以通过将 asterisk_include_alias_columns 设置为 1 来禁用此行为。

优化类型

关于类型优化的 通用 ClickHouse 最佳实践 在本 ClickHouse 可观测性场景中同样适用。

使用编解码器

除了类型优化之外,在尝试为 ClickHouse 可观测性 schema 优化压缩时,还可以遵循关于编解码器的一般最佳实践

通常,ZSTD 编解码器非常适用于日志和追踪数据集。将压缩级别从默认值 1 提高,可能会带来更好的压缩效果。但这需要通过测试验证,因为更高的压缩级别会在插入时带来更高的 CPU 开销。在实践中,我们通常发现继续提高该值带来的收益有限。

另外,时间戳在压缩方面虽然可以从差分编码中获益,但如果该列被用作主键或排序键,已被证明会导致查询性能下降。我们建议用户评估压缩率与查询性能之间的权衡。

使用字典

Dictionaries 是 ClickHouse 的关键特性,提供一种内存中的 key-value 形式,用于表示来自各种内部和外部数据源的数据,并针对超低延迟的查找查询进行了优化。

Observability and dictionaries

这在多种场景下都非常实用,例如在不减慢摄取过程的前提下,对摄取中的数据进行实时富化,并整体提升查询性能,尤其是对 JOIN 的加速。 虽然在可观测性场景中很少需要使用 JOIN,但字典在数据富化方面仍然非常有用——无论是在写入时还是在查询时。下面我们分别给出这两种方式的示例。

Accelerating joins

希望通过字典加速 JOIN 的用户可以在此处找到更多详细信息。

插入时 vs 查询时

字典可以在查询时或插入时用于丰富数据集。每种方式都有各自的优缺点。总结如下:

  • 插入时 - 如果用于丰富的数据值是静态的,并且存在于可用于填充字典的外部数据源中,那么通常适合在插入时进行丰富。在这种情况下,在插入时对行进行丰富,可以避免在查询时对字典进行查找。代价是插入性能会下降,并带来额外的存储开销,因为丰富后的值会作为列进行存储。
  • 查询时 - 如果字典中的值经常变化,通常更适合在查询时进行字典查找。这样可以避免在映射值发生变化时需要更新列(并重写数据)。这种灵活性是以查询时查找开销为代价的。当需要对大量行进行查找时,这种查询时开销通常才会变得明显,例如在过滤子句中使用字典查找。对于结果丰富场景,即在 SELECT 中使用时,这种开销通常并不显著。

我们建议用户先熟悉字典的基础知识。字典提供了一个内存中的查找表,可以通过专用函数从中检索值。

有关简单丰富示例,请参阅关于字典的指南此处。下文我们将重点介绍常见的可观测性丰富任务。

使用 IP 字典

使用 IP 地址为日志和链路追踪添加经纬度等地理信息(Geo-enrich)是常见的可观测性需求。我们可以使用 ip_trie 结构化字典来实现这一点。

我们使用由 DB-IP.com 提供、在 CC BY 4.0 license 条款下公开发布的 DB-IP city-level dataset

README 中可以看到,数据结构如下所示:

| ip_range_start | ip_range_end | country_code | state1 | state2 | city | postcode | latitude | longitude | timezone |

在这种结构下,我们先使用 url() 表函数来查看一下数据:

SELECT *
FROM url('https://raw.githubusercontent.com/sapics/ip-location-db/master/dbip-city/dbip-city-ipv4.csv.gz', 'CSV', '\n           \tip_range_start IPv4, \n       \tip_range_end IPv4, \n         \tcountry_code Nullable(String), \n     \tstate1 Nullable(String), \n           \tstate2 Nullable(String), \n           \tcity Nullable(String), \n     \tpostcode Nullable(String), \n         \tlatitude Float64, \n          \tlongitude Float64, \n         \ttimezone Nullable(String)\n   \t')
LIMIT 1
FORMAT Vertical
Row 1:
──────
ip_range_start: 1.0.0.0
ip_range_end:   1.0.0.255
country_code:   AU
state1:         Queensland
state2:         ᴺᵁᴸᴸ
city:           South Brisbane
postcode:       ᴺᵁᴸᴸ
latitude:       -27.4767
longitude:      153.017
timezone:       ᴺᵁᴸᴸ

为方便起见,我们使用 URL() 表引擎来创建一个包含字段名称的 ClickHouse 表对象,并验证总行数:

CREATE TABLE geoip_url(
        ip_range_start IPv4,
        ip_range_end IPv4,
        country_code Nullable(String),
        state1 Nullable(String),
        state2 Nullable(String),
        city Nullable(String),
        postcode Nullable(String),
        latitude Float64,
        longitude Float64,
        timezone Nullable(String)
) ENGINE=URL('https://raw.githubusercontent.com/sapics/ip-location-db/master/dbip-city/dbip-city-ipv4.csv.gz', 'CSV')

select count() from geoip_url;

┌─count()─┐
│ 3261621 │ -- 3.26 million
└─────────┘

由于我们的 ip_trie 字典要求使用 CIDR 表示法来表示 IP 地址范围,因此需要对 ip_range_startip_range_end 进行转换。

可以使用下面的查询为每个范围简洁地计算出对应的 CIDR:

WITH
        bitXor(ip_range_start, ip_range_end) AS xor,
        if(xor != 0, ceil(log2(xor)), 0) AS unmatched,
        32 - unmatched AS cidr_suffix,
        toIPv4(bitAnd(bitNot(pow(2, unmatched) - 1), ip_range_start)::UInt64) AS cidr_address
SELECT
        ip_range_start,
        ip_range_end,
        concat(toString(cidr_address),'/',toString(cidr_suffix)) AS cidr    
FROM
        geoip_url
LIMIT 4;

┌─ip_range_start─┬─ip_range_end─┬─cidr───────┐
│ 1.0.0.0        │ 1.0.0.255    │ 1.0.0.0/24 │
│ 1.0.1.0        │ 1.0.3.255    │ 1.0.0.0/22 │
│ 1.0.4.0        │ 1.0.7.255    │ 1.0.4.0/22 │
│ 1.0.8.0        │ 1.0.15.255   │ 1.0.8.0/21 │
└────────────────┴──────────────┴────────────┘

4 rows in set. Elapsed: 0.259 sec.
注意

上面的查询做了很多事情。感兴趣的读者可以参考这篇优秀的说明。否则,只需知道上述查询会为一个 IP 范围计算出对应的 CIDR。

在本小节中,我们只需要 IP 范围、国家代码和坐标,因此我们来创建一个新表并插入我们的 Geo IP 数据:

CREATE TABLE geoip
(
        `cidr` String,
        `latitude` Float64,
        `longitude` Float64,
        `country_code` String
)
ENGINE = MergeTree
ORDER BY cidr

INSERT INTO geoip
WITH
        bitXor(ip_range_start, ip_range_end) as xor,
        if(xor != 0, ceil(log2(xor)), 0) as unmatched,
        32 - unmatched as cidr_suffix,
        toIPv4(bitAnd(bitNot(pow(2, unmatched) - 1), ip_range_start)::UInt64) as cidr_address
SELECT
        concat(toString(cidr_address),'/',toString(cidr_suffix)) as cidr,
        latitude,
        longitude,
        country_code    
FROM geoip_url

为了在 ClickHouse 中进行低延迟的 IP 查询,我们将利用字典在内存中存储 Geo IP 数据的键到属性的映射关系。ClickHouse 提供了一个 ip_trie 字典结构,用于将网络前缀(CIDR 块)映射到坐标和国家代码。下面的查询使用这种布局,并以上述表作为数据源来定义一个字典。

CREATE DICTIONARY ip_trie (
   cidr String,
   latitude Float64,
   longitude Float64,
   country_code String
)
primary key cidr
source(clickhouse(table 'geoip'))
layout(ip_trie)
lifetime(3600);

我们可以从该字典中查询几行,以确认此数据集可用于查找:

SELECT * FROM ip_trie LIMIT 3

┌─cidr───────┬─latitude─┬─longitude─┬─country_code─┐
│ 1.0.0.0/22 │  26.0998 │   119.297 │ CN           │
│ 1.0.0.0/24 │ -27.4767 │   153.017 │ AU           │
│ 1.0.4.0/22 │ -38.0267 │   145.301 │ AU           │
└────────────┴──────────┴───────────┴──────────────┘

3 rows in set. Elapsed: 4.662 sec.
定期刷新

ClickHouse 中的字典会根据底层表数据以及上面使用的 lifetime 子句定期刷新。要让我们的 Geo IP 字典反映 DB-IP 数据集中的最新变更,只需要将 geoip_url 远程表中的数据重新插入到 geoip 表中,并应用相应的转换。

现在我们已经将 Geo IP 数据加载进名为 ip_trie 的字典(字典本身也命名为 ip_trie),就可以用它来进行 IP 地理位置解析了。可以通过如下方式使用 dictGet() 函数 来实现:

SELECT dictGet('ip_trie', ('country_code', 'latitude', 'longitude'), CAST('85.242.48.167', 'IPv4')) AS ip_details

┌─ip_details──────────────┐
│ ('PT',38.7944,-9.34284) │
└─────────────────────────┘

1 row in set. Elapsed: 0.003 sec.

注意这里的检索速度。这使我们能够对日志进行富集。在本例中,我们选择在 查询时进行富集(query time enrichment)

回到我们最初的日志数据集,我们可以利用上述方式按国家聚合日志。下面假设我们使用的是先前 materialized view 得到的模式(schema),其中包含一个已提取的 RemoteAddress 列。

SELECT dictGet('ip_trie', 'country_code', tuple(RemoteAddress)) AS country,
        formatReadableQuantity(count()) AS num_requests
FROM default.otel_logs_v2
WHERE country != ''
GROUP BY country
ORDER BY count() DESC
LIMIT 5

┌─country─┬─num_requests────┐
│ IR      │ 7.36 million    │
│ US      │ 1.67 million    │
│ AE      │ 526.74 thousand │
│ DE      │ 159.35 thousand │
│ FR      │ 109.82 thousand │
└─────────┴─────────────────┘

5 rows in set. Elapsed: 0.140 sec. Processed 20.73 million rows, 82.92 MB (147.79 million rows/s., 591.16 MB/s.)
Peak memory usage: 1.16 MiB.

由于 IP 到地理位置的映射可能会发生变化,用户通常希望了解请求在发出时是从哪里发起的,而不是该地址当前对应的地理位置。因此,在索引阶段进行富化处理在这里通常更合适。可以使用下面所示的物化列来实现,或者在 materialized view 的 SELECT 中实现:

CREATE TABLE otel_logs_v2
(
        `Body` String,
        `Timestamp` DateTime,
        `ServiceName` LowCardinality(String),
        `Status` UInt16,
        `RequestProtocol` LowCardinality(String),
        `RunTime` UInt32,
        `Size` UInt32,
        `UserAgent` String,
        `Referer` String,
        `RemoteUser` String,
        `RequestType` LowCardinality(String),
        `RequestPath` String,
        `RemoteAddress` IPv4,
        `RefererDomain` String,
        `RequestPage` String,
        `SeverityText` LowCardinality(String),
        `SeverityNumber` UInt8,
        `Country` String MATERIALIZED dictGet('ip_trie', 'country_code', tuple(RemoteAddress)),
        `Latitude` Float32 MATERIALIZED dictGet('ip_trie', 'latitude', tuple(RemoteAddress)),
        `Longitude` Float32 MATERIALIZED dictGet('ip_trie', 'longitude', tuple(RemoteAddress))
)
ENGINE = MergeTree
ORDER BY (ServiceName, Timestamp)
定期更新

用户通常希望基于新数据定期更新 IP 富化字典。可以通过使用字典的 LIFETIME 子句来实现,该子句会使字典定期从底层表中重新加载。要更新底层表,请参阅 "可刷新materialized view"

上述国家和坐标信息不仅可用于按国家分组和过滤,还支持更丰富的可视化能力。可参考 "可视化地理数据" 获取灵感。

使用正则表达式字典(User-Agent 解析)

User-Agent 字符串 的解析是一个经典的正则表达式问题,也是基于日志和 trace 的数据集中的常见需求。ClickHouse 通过 Regular Expression Tree Dictionaries 高效解析 User-Agent。

正则表达式树字典在 ClickHouse 开源版本中通过 YAMLRegExpTree 字典源类型定义,该类型提供包含正则表达式树的 YAML 文件路径。如果你希望提供自己的正则表达式字典,其所需结构的详细信息可以在这里找到。下面我们重点介绍使用 uap-core 进行 User-Agent 解析,并加载适用于受支持 CSV 格式的字典。此方法兼容开源版和 ClickHouse Cloud。

注意

在下面的示例中,我们使用的是 2024 年 6 月的最新 uap-core User-Agent 解析正则表达式快照。最新文件(会不定期更新)可以在这里找到。你可以按照这里的步骤,将其加载到下文使用的 CSV 文件中。

创建以下 Memory 表。这些表保存用于解析设备、浏览器和操作系统的正则表达式。

CREATE TABLE regexp_os
(
        id UInt64,
        parent_id UInt64,
        regexp String,
        keys   Array(String),
        values Array(String)
) ENGINE=Memory;

CREATE TABLE regexp_browser
(
        id UInt64,
        parent_id UInt64,
        regexp String,
        keys   Array(String),
        values Array(String)
) ENGINE=Memory;

CREATE TABLE regexp_device
(
        id UInt64,
        parent_id UInt64,
        regexp String,
        keys   Array(String),
        values Array(String)
) ENGINE=Memory;

可以使用 url 表函数,从下列公开托管的 CSV 文件中填充这些表:

INSERT INTO regexp_os SELECT * FROM s3('https://datasets-documentation.s3.eu-west-3.amazonaws.com/user_agent_regex/regexp_os.csv', 'CSV', 'id UInt64, parent_id UInt64, regexp String, keys Array(String), values Array(String)')

INSERT INTO regexp_device SELECT * FROM s3('https://datasets-documentation.s3.eu-west-3.amazonaws.com/user_agent_regex/regexp_device.csv', 'CSV', 'id UInt64, parent_id UInt64, regexp String, keys Array(String), values Array(String)')

INSERT INTO regexp_browser SELECT * FROM s3('https://datasets-documentation.s3.eu-west-3.amazonaws.com/user_agent_regex/regexp_browser.csv', 'CSV', 'id UInt64, parent_id UInt64, regexp String, keys Array(String), values Array(String)')

在填充好内存表之后,我们可以加载正则表达式字典。请注意,我们需要将键名指定为列——这些列就是我们能够从 User-Agent 中提取的属性。

CREATE DICTIONARY regexp_os_dict
(
        regexp String,
        os_replacement String default 'Other',
        os_v1_replacement String default '0',
        os_v2_replacement String default '0',
        os_v3_replacement String default '0',
        os_v4_replacement String default '0'
)
PRIMARY KEY regexp
SOURCE(CLICKHOUSE(TABLE 'regexp_os'))
LIFETIME(MIN 0 MAX 0)
LAYOUT(REGEXP_TREE);

CREATE DICTIONARY regexp_device_dict
(
        regexp String,
        device_replacement String default 'Other',
        brand_replacement String,
        model_replacement String
)
PRIMARY KEY(regexp)
SOURCE(CLICKHOUSE(TABLE 'regexp_device'))
LIFETIME(0)
LAYOUT(regexp_tree);

CREATE DICTIONARY regexp_browser_dict
(
        regexp String,
        family_replacement String default 'Other',
        v1_replacement String default '0',
        v2_replacement String default '0'
)
PRIMARY KEY(regexp)
SOURCE(CLICKHOUSE(TABLE 'regexp_browser'))
LIFETIME(0)
LAYOUT(regexp_tree);

在加载了这些字典之后,我们可以提供一个示例 user-agent,并测试新的字典提取功能:

WITH 'Mozilla/5.0 (Macintosh; Intel Mac OS X 10.15; rv:127.0) Gecko/20100101 Firefox/127.0' AS user_agent
SELECT
        dictGet('regexp_device_dict', ('device_replacement', 'brand_replacement', 'model_replacement'), user_agent) AS device,
        dictGet('regexp_browser_dict', ('family_replacement', 'v1_replacement', 'v2_replacement'), user_agent) AS browser,
        dictGet('regexp_os_dict', ('os_replacement', 'os_v1_replacement', 'os_v2_replacement', 'os_v3_replacement'), user_agent) AS os

┌─device────────────────┬─browser───────────────┬─os─────────────────────────┐
│ ('Mac','Apple','Mac') │ ('Firefox','127','0') │ ('Mac OS X','10','15','0') │
└───────────────────────┴───────────────────────┴────────────────────────────┘

1 row in set. Elapsed: 0.003 sec.

鉴于与 user agent 相关的规则很少发生变化,且字典只需在出现新的浏览器、操作系统和设备时才需更新,因此在插入时执行这一解析/提取操作是合理的。

我们可以通过使用物化列或使用 materialized view 来完成这项工作。下面我们将修改前面使用过的 materialized view:

CREATE MATERIALIZED VIEW otel_logs_mv TO otel_logs_v2
AS SELECT
        Body,
        CAST(Timestamp, 'DateTime') AS Timestamp,
        ServiceName,
        LogAttributes['status'] AS Status,
        LogAttributes['request_protocol'] AS RequestProtocol,
        LogAttributes['run_time'] AS RunTime,
        LogAttributes['size'] AS Size,
        LogAttributes['user_agent'] AS UserAgent,
        LogAttributes['referer'] AS Referer,
        LogAttributes['remote_user'] AS RemoteUser,
        LogAttributes['request_type'] AS RequestType,
        LogAttributes['request_path'] AS RequestPath,
        LogAttributes['remote_addr'] AS RemoteAddress,
        domain(LogAttributes['referer']) AS RefererDomain,
        path(LogAttributes['request_path']) AS RequestPage,
        multiIf(CAST(Status, 'UInt64') > 500, 'CRITICAL', CAST(Status, 'UInt64') > 400, 'ERROR', CAST(Status, 'UInt64') > 300, 'WARNING', 'INFO') AS SeverityText,
        multiIf(CAST(Status, 'UInt64') > 500, 20, CAST(Status, 'UInt64') > 400, 17, CAST(Status, 'UInt64') > 300, 13, 9) AS SeverityNumber,
        dictGet('regexp_device_dict', ('device_replacement', 'brand_replacement', 'model_replacement'), UserAgent) AS Device,
        dictGet('regexp_browser_dict', ('family_replacement', 'v1_replacement', 'v2_replacement'), UserAgent) AS Browser,
        dictGet('regexp_os_dict', ('os_replacement', 'os_v1_replacement', 'os_v2_replacement', 'os_v3_replacement'), UserAgent) AS Os
FROM otel_logs

这要求我们修改目标表 otel_logs_v2 的表结构:

CREATE TABLE default.otel_logs_v2
(
 `Body` String,
 `Timestamp` DateTime,
 `ServiceName` LowCardinality(String),
 `Status` UInt8,
 `RequestProtocol` LowCardinality(String),
 `RunTime` UInt32,
 `Size` UInt32,
 `UserAgent` String,
 `Referer` String,
 `RemoteUser` String,
 `RequestType` LowCardinality(String),
 `RequestPath` String,
 `remote_addr` IPv4,
 `RefererDomain` String,
 `RequestPage` String,
 `SeverityText` LowCardinality(String),
 `SeverityNumber` UInt8,
 `Device` Tuple(device_replacement LowCardinality(String), brand_replacement LowCardinality(String), model_replacement LowCardinality(String)),
 `Browser` Tuple(family_replacement LowCardinality(String), v1_replacement LowCardinality(String), v2_replacement LowCardinality(String)),
 `Os` Tuple(os_replacement LowCardinality(String), os_v1_replacement LowCardinality(String), os_v2_replacement LowCardinality(String), os_v3_replacement LowCardinality(String))
)
ENGINE = MergeTree
ORDER BY (ServiceName, Timestamp, Status)

按照前文的步骤重启采集器并摄取结构化日志后,我们就可以查询新提取的 Device、Browser 和 OS 列了。

SELECT Device, Browser, Os
FROM otel_logs_v2
LIMIT 1
FORMAT Vertical

Row 1:
──────
Device:  ('Spider','Spider','Desktop')
Browser: ('AhrefsBot','6','1')
Os:     ('Other','0','0','0')
适用于复杂结构的 Tuple

请注意在这些 User-Agent 列中对 Tuple 的使用。对于层级结构在预先已知的复杂结构,推荐使用 Tuple。子列在性能上与常规列相同(不同于 Map 键),同时还允许使用异构类型。

延伸阅读

如需了解更多有关字典的示例和细节,我们推荐阅读以下文章:

加速查询

ClickHouse 支持多种用于加速查询性能的技术。只有在已经选择了合适的主键/排序键,以针对最常见的访问模式进行优化并最大化压缩之后,才应考虑下述方法。通常这一步能以最小的投入带来最大的性能提升。

使用 Materialized views(增量)进行聚合

在前面的章节中,我们探讨了使用 Materialized views 进行数据转换和过滤。此外,Materialized views 还可以用于在插入时预先计算聚合并存储结果,并在后续插入时增量更新这些结果,从而实现在插入阶段就完成聚合计算。

这里的核心思想是,聚合后的结果通常是原始数据的一个更小、更紧凑的表示形式(在聚合场景下是一个部分概要)。当结合一个更简单的查询从目标表中读取这些结果时,查询时间会比在原始数据上执行相同计算更快。

考虑下面的查询,我们使用结构化日志来计算每小时的总流量:

SELECT toStartOfHour(Timestamp) AS Hour,
        sum(toUInt64OrDefault(LogAttributes['size'])) AS TotalBytes
FROM otel_logs
GROUP BY Hour
ORDER BY Hour DESC
LIMIT 5

┌────────────────Hour─┬─TotalBytes─┐
│ 2019-01-26 16:00:00 │ 1661716343 │
│ 2019-01-26 15:00:00 │ 1824015281 │
│ 2019-01-26 14:00:00 │ 1506284139 │
│ 2019-01-26 13:00:00 │ 1580955392 │
│ 2019-01-26 12:00:00 │ 1736840933 │
└─────────────────────┴────────────┘

5 rows in set. Elapsed: 0.666 sec. Processed 10.37 million rows, 4.73 GB (15.56 million rows/s., 7.10 GB/s.)
Peak memory usage: 1.40 MiB.

我们可以想象,这可能是用户在 Grafana 中绘制的一个常见折线图。这个查询确实非常快——数据集只有 1000 万行,而且 ClickHouse 本身也很快!但是,如果我们将规模扩展到数十亿甚至数万亿行,我们理想情况下希望仍然能够持续保持这样的查询性能。

注意

如果我们使用 otel_logs_v2 表,这个查询会快 10 倍。该表来自我们前面创建的 materialized view,该视图从 LogAttributes 映射中提取 size 键。这里我们仅为了演示使用原始数据,如果这是一个常见查询,建议使用前面的视图。

如果我们希望在写入时通过 materialized view 计算这个结果,就需要一张用于接收结果的表。该表每小时只应保留 1 行数据。如果某个已存在的小时收到更新,那么其他列应当合并到该小时已有的行中。为了实现这种增量状态的合并,必须为其他列存储部分状态(partial states)。

这在 ClickHouse 中需要一种特殊的引擎类型:SummingMergeTree。它会将所有具有相同排序键的行替换为一行,并在该行中存放数值列的求和值。下面的表会合并具有相同日期的行,对数值列进行求和。

CREATE TABLE bytes_per_hour
(
  `Hour` DateTime,
  `TotalBytes` UInt64
)
ENGINE = SummingMergeTree
ORDER BY Hour

为了演示我们的 materialized view,假设 bytes_per_hour 表当前为空,尚未接收到任何数据。我们的 materialized view 会对插入到 otel_logs 中的数据执行上述 SELECT(按配置大小的数据块执行),并将结果写入 bytes_per_hour。其语法如下:

CREATE MATERIALIZED VIEW bytes_per_hour_mv TO bytes_per_hour AS
SELECT toStartOfHour(Timestamp) AS Hour,
       sum(toUInt64OrDefault(LogAttributes['size'])) AS TotalBytes
FROM otel_logs
GROUP BY Hour

这里的 TO 子句是关键,它表示结果会被发送到哪里,即发送到 bytes_per_hour

如果我们重启 OTel collector 并重新发送日志,bytes_per_hour 表将会根据上述查询结果被逐步增量填充。完成后,我们可以检查 bytes_per_hour 的行数——应该是每小时 1 行数据:

SELECT count()
FROM bytes_per_hour
FINAL

┌─count()─┐
│     113 │
└─────────┘

1 row in set. Elapsed: 0.039 sec.

通过存储查询结果,我们实际上将这里的行数从 1,000 万(在 otel_logs 中)减少到了 113。关键在于,当新日志插入到 otel_logs 表时,新值会被写入 bytes_per_hour 中对应小时的记录,并在后台异步自动合并——通过每小时只保留一行,bytes_per_hour 因此将始终既小又保持最新。

由于行的合并是异步完成的,当用户发起查询时,每小时可能会存在多于一行的数据。为了确保在查询时将所有尚未合并的行合并,我们有两个选项:

  • 在表名上使用 FINAL 修饰符(就像我们在上面的计数查询中所做的那样)。
  • 按最终表中使用的排序键进行聚合,即按 Timestamp 分组并对指标求和。

通常,第二种方式效率更高也更灵活(该表还可以用于其他用途),但对于某些查询而言,第一种方式可能更简单。我们在下面展示这两种方式:

SELECT
        Hour,
        sum(TotalBytes) AS TotalBytes
FROM bytes_per_hour
GROUP BY Hour
ORDER BY Hour DESC
LIMIT 5

┌────────────────Hour─┬─TotalBytes─┐
│ 2019-01-26 16:00:00 │ 1661716343 │
│ 2019-01-26 15:00:00 │ 1824015281 │
│ 2019-01-26 14:00:00 │ 1506284139 │
│ 2019-01-26 13:00:00 │ 1580955392 │
│ 2019-01-26 12:00:00 │ 1736840933 │
└─────────────────────┴────────────┘

5 rows in set. Elapsed: 0.008 sec.

SELECT
        Hour,
        TotalBytes
FROM bytes_per_hour
FINAL
ORDER BY Hour DESC
LIMIT 5

┌────────────────Hour─┬─TotalBytes─┐
│ 2019-01-26 16:00:00 │ 1661716343 │
│ 2019-01-26 15:00:00 │ 1824015281 │
│ 2019-01-26 14:00:00 │ 1506284139 │
│ 2019-01-26 13:00:00 │ 1580955392 │
│ 2019-01-26 12:00:00 │ 1736840933 │
└─────────────────────┴────────────┘

5 rows in set. Elapsed: 0.005 sec.

这使我们的查询耗时从 0.6 秒缩短到 0.008 秒 —— 提升了超过 75 倍!

注意

在更大的数据集以及更复杂的查询中,这种性能提升还会更加显著。示例请参见此处

一个更复杂的示例

上面的示例使用 SummingMergeTree 按小时聚合简单的计数。若需要计算超出简单求和范围的统计信息,则需要使用另一种目标表引擎:AggregatingMergeTree

假设我们希望按天计算唯一的 IP 地址(或唯一用户)数量。对应的查询如下:

SELECT toStartOfHour(Timestamp) AS Hour, uniq(LogAttributes['remote_addr']) AS UniqueUsers
FROM otel_logs
GROUP BY Hour
ORDER BY Hour DESC

┌────────────────Hour─┬─UniqueUsers─┐
│ 2019-01-26 16:00:00 │     4763    │
│ 2019-01-22 00:00:00 │     536     │
└─────────────────────┴─────────────┘

113 rows in set. Elapsed: 0.667 sec. Processed 10.37 million rows, 4.73 GB (15.53 million rows/s., 7.09 GB/s.)

为了在增量更新中持久化基数统计结果,需要使用 AggregatingMergeTree。

CREATE TABLE unique_visitors_per_hour
(
  `Hour` DateTime,
  `UniqueUsers` AggregateFunction(uniq, IPv4)
)
ENGINE = AggregatingMergeTree
ORDER BY Hour

为使 ClickHouse 知道将会存储聚合状态,我们将 UniqueUsers 列定义为 AggregateFunction 类型,指定部分状态所使用的聚合函数(uniq)以及源列的类型(IPv4)。与 SummingMergeTree 类似,具有相同 ORDER BY 键值的行会被合并(在上面示例中为 Hour)。

对应的 materialized view 使用的是前面给出的查询:

CREATE MATERIALIZED VIEW unique_visitors_per_hour_mv TO unique_visitors_per_hour AS
SELECT toStartOfHour(Timestamp) AS Hour,
        uniqState(LogAttributes['remote_addr']::IPv4) AS UniqueUsers
FROM otel_logs
GROUP BY Hour
ORDER BY Hour DESC

注意我们在聚合函数名称末尾追加了后缀 State。这可以确保返回的是函数的聚合状态,而不是最终结果。该状态将包含额外信息,从而使这个部分状态可以与其他状态合并。

当通过重启 Collector 重新加载数据后,我们可以确认在 unique_visitors_per_hour 表中有 113 行数据可用。

SELECT count()
FROM unique_visitors_per_hour
FINAL
┌─count()─┐
│   113   │
└─────────┘

1 row in set. Elapsed: 0.009 sec.

我们的最终查询需要为这些函数使用带有 Merge 后缀的版本(因为这些列存储的是部分聚合状态):

SELECT Hour, uniqMerge(UniqueUsers) AS UniqueUsers
FROM unique_visitors_per_hour
GROUP BY Hour
ORDER BY Hour DESC

┌────────────────Hour─┬─UniqueUsers─┐
│ 2019-01-26 16:00:00 │      4763   │
│ 2019-01-22 00:00:00 │      536    │
└─────────────────────┴─────────────┘

113 rows in set. Elapsed: 0.027 sec.

请注意,这里我们使用 GROUP BY,而不是 FINAL

使用 materialized view(增量)进行快速查找

在选择 ClickHouse 的排序键时,应根据访问模式优先选择那些在过滤和聚合子句中经常使用的列。但在可观测性场景中,这可能会显得相当受限,因为用户的访问模式更加多样,无法用单一的一组列来概括。默认 OTel schema 中自带的一个示例就很好地说明了这一点。以 traces 的默认 schema 为例:

CREATE TABLE otel_traces
(
        `Timestamp` DateTime64(9) CODEC(Delta(8), ZSTD(1)),
        `TraceId` String CODEC(ZSTD(1)),
        `SpanId` String CODEC(ZSTD(1)),
        `ParentSpanId` String CODEC(ZSTD(1)),
        `TraceState` String CODEC(ZSTD(1)),
        `SpanName` LowCardinality(String) CODEC(ZSTD(1)),
        `SpanKind` LowCardinality(String) CODEC(ZSTD(1)),
        `ServiceName` LowCardinality(String) CODEC(ZSTD(1)),
        `ResourceAttributes` Map(LowCardinality(String), String) CODEC(ZSTD(1)),
        `ScopeName` String CODEC(ZSTD(1)),
        `ScopeVersion` String CODEC(ZSTD(1)),
        `SpanAttributes` Map(LowCardinality(String), String) CODEC(ZSTD(1)),
        `Duration` Int64 CODEC(ZSTD(1)),
        `StatusCode` LowCardinality(String) CODEC(ZSTD(1)),
        `StatusMessage` String CODEC(ZSTD(1)),
        `Events.Timestamp` Array(DateTime64(9)) CODEC(ZSTD(1)),
        `Events.Name` Array(LowCardinality(String)) CODEC(ZSTD(1)),
        `Events.Attributes` Array(Map(LowCardinality(String), String)) CODEC(ZSTD(1)),
        `Links.TraceId` Array(String) CODEC(ZSTD(1)),
        `Links.SpanId` Array(String) CODEC(ZSTD(1)),
        `Links.TraceState` Array(String) CODEC(ZSTD(1)),
        `Links.Attributes` Array(Map(LowCardinality(String), String)) CODEC(ZSTD(1)),
        INDEX idx_trace_id TraceId TYPE bloom_filter(0.001) GRANULARITY 1,
        INDEX idx_res_attr_key mapKeys(ResourceAttributes) TYPE bloom_filter(0.01) GRANULARITY 1,
        INDEX idx_res_attr_value mapValues(ResourceAttributes) TYPE bloom_filter(0.01) GRANULARITY 1,
        INDEX idx_span_attr_key mapKeys(SpanAttributes) TYPE bloom_filter(0.01) GRANULARITY 1,
        INDEX idx_span_attr_value mapValues(SpanAttributes) TYPE bloom_filter(0.01) GRANULARITY 1,
        INDEX idx_duration Duration TYPE minmax GRANULARITY 1
)
ENGINE = MergeTree
PARTITION BY toDate(Timestamp)
ORDER BY (ServiceName, SpanName, toUnixTimestamp(Timestamp), TraceId)

此模式已针对按 ServiceNameSpanNameTimestamp 进行过滤进行了优化。在追踪场景中,用户还需要能够根据特定的 TraceId 进行查找,并检索该追踪关联的 spans。虽然这已经包含在排序键中,但由于它位于末尾,过滤效率不会那么高,这很可能意味着在检索单个追踪时需要扫描大量数据。

OTel collector 还会安装一个 materialized view 以及相关联的表来解决这一问题。该表和 materialized view 如下所示:

CREATE TABLE otel_traces_trace_id_ts
(
        `TraceId` String CODEC(ZSTD(1)),
        `Start` DateTime64(9) CODEC(Delta(8), ZSTD(1)),
        `End` DateTime64(9) CODEC(Delta(8), ZSTD(1)),
        INDEX idx_trace_id TraceId TYPE bloom_filter(0.01) GRANULARITY 1
)
ENGINE = MergeTree
ORDER BY (TraceId, toUnixTimestamp(Start))

CREATE MATERIALIZED VIEW otel_traces_trace_id_ts_mv TO otel_traces_trace_id_ts
(
        `TraceId` String,
        `Start` DateTime64(9),
        `End` DateTime64(9)
)
AS SELECT
        TraceId,
        min(Timestamp) AS Start,
        max(Timestamp) AS End
FROM otel_traces
WHERE TraceId != ''
GROUP BY TraceId

该 VIEW 可以确保表 otel_traces_trace_id_ts 中保存了每个 trace 的最小和最大时间戳。该表按 TraceId 排序,从而能够高效地检索这些时间戳。随后,在查询主表 otel_traces 时即可利用这些时间戳范围。更具体地说,当通过 id 检索某个 trace 时,Grafana 会使用如下查询:

WITH 'ae9226c78d1d360601e6383928e4d22d' AS trace_id,
        (
        SELECT min(Start)
          FROM default.otel_traces_trace_id_ts
          WHERE TraceId = trace_id
        ) AS trace_start,
        (
        SELECT max(End) + 1
          FROM default.otel_traces_trace_id_ts
          WHERE TraceId = trace_id
        ) AS trace_end
SELECT
        TraceId AS traceID,
        SpanId AS spanID,
        ParentSpanId AS parentSpanID,
        ServiceName AS serviceName,
        SpanName AS operationName,
        Timestamp AS startTime,
        Duration * 0.000001 AS duration,
        arrayMap(key -> map('key', key, 'value', SpanAttributes[key]), mapKeys(SpanAttributes)) AS tags,
        arrayMap(key -> map('key', key, 'value', ResourceAttributes[key]), mapKeys(ResourceAttributes)) AS serviceTags
FROM otel_traces
WHERE (traceID = trace_id) AND (startTime >= trace_start) AND (startTime <= trace_end)
LIMIT 1000

这里的 CTE 会先为 trace id ae9226c78d1d360601e6383928e4d22d 找出最小和最大时间戳,然后再利用这些时间戳过滤主表 otel_traces 中与之关联的 span。

同样的方法也可以应用于类似的访问模式。我们在数据建模部分的此处中探讨了一个类似的示例。

使用 PROJECTION

ClickHouse PROJECTION 允许您为一张表指定多个 ORDER BY 子句。

在前面的章节中,我们探讨了如何在 ClickHouse 中使用 materialized view 来预先计算聚合结果、转换行数据,并针对不同的访问模式优化可观测性查询。

我们提供了一个示例,其中 materialized view 将行发送到目标表,该目标表使用与接收插入数据的原始表不同的排序键,以优化按 trace id 查找的性能。

投影可用于解决同样的问题,允许用户针对不属于主键的列进行查询优化。

理论上,此功能可用于为表提供多个排序键,但有一个明显的缺点:数据重复。具体来说,数据需要按主主键的顺序写入,同时还需要按每个 PROJECTION 指定的顺序写入。这会降低插入速度并占用更多磁盘空间。

PROJECTION 与 Materialized View 对比

PROJECTION 提供了许多与 materialized view 相同的功能,但应谨慎使用,通常更推荐后者。您应当了解各自的局限性以及适用场景。例如,虽然 PROJECTION 可用于预计算聚合,但我们建议用户使用 materialized view 来实现此目的。

可观测性与 PROJECTION

考虑以下查询,它根据 500 错误代码过滤 otel_logs_v2 表。这是日志记录中的常见访问模式,用户通常需要按错误代码进行过滤:

SELECT Timestamp, RequestPath, Status, RemoteAddress, UserAgent
FROM otel_logs_v2
WHERE Status = 500
FORMAT `Null`

Ok.

0 rows in set. Elapsed: 0.177 sec. Processed 10.37 million rows, 685.32 MB (58.66 million rows/s., 3.88 GB/s.)
Peak memory usage: 56.54 MiB.
使用 Null 测量性能

此处使用 FORMAT Null 不打印结果。这会强制读取所有结果但不返回,从而防止查询因 LIMIT 提前终止。这样做只是为了显示扫描全部 1000 万行所需的时间。

上述查询需要对我们选择的排序键 (ServiceName, Timestamp) 进行线性扫描。虽然我们可以将 Status 添加到排序键的末尾来提高上述查询的性能,但我们也可以添加 PROJECTION。

ALTER TABLE otel_logs_v2 (
  ADD PROJECTION status
  (
     SELECT Timestamp, RequestPath, Status, RemoteAddress, UserAgent ORDER BY Status
  )
)

ALTER TABLE otel_logs_v2 MATERIALIZE PROJECTION status

注意,我们必须先创建 PROJECTION,然后再将其物化。后一个命令会导致数据以两种不同的顺序在磁盘上存储两次。PROJECTION 也可以在创建数据时定义,如下所示,并且会在插入数据时自动维护。

CREATE TABLE otel_logs_v2
(
        `Body` String,
        `Timestamp` DateTime,
        `ServiceName` LowCardinality(String),
        `Status` UInt16,
        `RequestProtocol` LowCardinality(String),
        `RunTime` UInt32,
        `Size` UInt32,
        `UserAgent` String,
        `Referer` String,
        `RemoteUser` String,
        `RequestType` LowCardinality(String),
        `RequestPath` String,
        `RemoteAddress` IPv4,
        `RefererDomain` String,
        `RequestPage` String,
        `SeverityText` LowCardinality(String),
        `SeverityNumber` UInt8,
        PROJECTION status
        (
           SELECT Timestamp, RequestPath, Status, RemoteAddress, UserAgent
           ORDER BY Status
        )
)
ENGINE = MergeTree
ORDER BY (ServiceName, Timestamp)

需要注意的是,如果通过 ALTER 创建 PROJECTION,在执行 MATERIALIZE PROJECTION 命令时,其创建过程是异步的。您可以使用以下查询来确认此操作的进度,等待 is_done=1

SELECT parts_to_do, is_done, latest_fail_reason
FROM system.mutations
WHERE (`table` = 'otel_logs_v2') AND (command LIKE '%MATERIALIZE%')

┌─parts_to_do─┬─is_done─┬─latest_fail_reason─┐
│           0 │     1   │                    │
└─────────────┴─────────┴────────────────────┘

1 row in set. Elapsed: 0.008 sec.

如果我们重复上述查询,可以看到性能已显著提升,代价是需要额外的存储空间(有关如何测量,请参阅"测量表大小和压缩率")。

SELECT Timestamp, RequestPath, Status, RemoteAddress, UserAgent
FROM otel_logs_v2
WHERE Status = 500
FORMAT `Null`

0 rows in set. Elapsed: 0.031 sec. Processed 51.42 thousand rows, 22.85 MB (1.65 million rows/s., 734.63 MB/s.)
Peak memory usage: 27.85 MiB.

在上述示例中,我们在 PROJECTION 中指定了之前查询所使用的列。这样一来,只有这些指定的列会作为 PROJECTION 的一部分按 Status 排序存储到磁盘上。相反,如果我们在此处使用 SELECT *,则会将所有列都存储下来。虽然这可以让更多查询(使用任意列子集)受益于 PROJECTION,但会产生额外的存储开销。关于磁盘空间占用和压缩情况的测量,请参见“Measuring table size & compression”

Secondary/data skipping indices

无论在 ClickHouse 中主键调优得多好,某些查询仍然不可避免地需要对整张表进行全表扫描。虽然可以通过使用 materialized view(以及在某些查询中使用 projection)来缓解这一问题,但这会带来额外的维护开销,并且需要用户了解这些对象的存在才能确保真正利用上它们。传统关系型数据库通常通过二级索引来解决这一问题,但在像 ClickHouse 这样的列式数据库中,这类索引并不奏效。取而代之的是,ClickHouse 使用“跳过(Skip)索引”,通过允许数据库跳过不包含匹配值的大块数据,从而显著提升查询性能。

默认的 OTel 模式会尝试使用二级索引来加速对 map 的访问。虽然我们发现这些索引整体效果并不理想,因此不建议在自定义模式中照搬它们,但跳过索引在某些场景下仍然是有用的。

在尝试使用这些索引之前,应先阅读并理解关于二级索引的指南

一般来说,当主键与目标的非主键列或表达式之间存在强相关性,并且用户查找的值较为稀有(即这些值只出现在很少的 granule 中)时,它们会更为有效。

对于生产级的全文搜索,ClickHouse 提供了专用的文本索引。 该索引会在分词后的文本数据之上构建倒排索引,从而支持基于 token 的快速搜索。

文本索引从 ClickHouse 26.2 版本开始进入一般可用阶段(GA)。

它可以定义在 MergeTree 表中的以下列类型上:StringFixedStringArray(String)Array(FixedString) 以及 Map(通过 mapKeysmapValues 这两个 map 函数)列。

文本索引在定义时需要一个 tokenizer 参数。可选地,可以指定一个预处理函数,在分词前对输入字符串进行转换。

推荐用于在索引中执行搜索的函数包括:hasAnyTokenshasAllTokens。 当存在文本索引时,一些传统的字符串搜索函数也会自动得到优化。详细说明和受支持的函数请参阅此处此处的文档。

在下面的示例中,我们使用一个结构化日志数据集。

CREATE TABLE otel_logs
(
        `Body` String,
        `Timestamp` DateTime,
        `ServiceName` LowCardinality(String),
        `Status` UInt16,
        `RequestProtocol` LowCardinality(String),
        `RunTime` UInt32,
        `Size` UInt32,
        `UserAgent` String,
        `Referer` String,
        `RemoteUser` String,
        `RequestType` LowCardinality(String),
        `RequestPath` String,
        `RemoteAddress` IPv4,
        `RefererDomain` String,
        `RequestPage` String,
        `SeverityText` LowCardinality(String),
        `SeverityNumber` UInt8
)
ENGINE = MergeTree
ORDER BY Timestamp
SETTINGS index_granularity = 8192

即使没有索引,我们也可以使用相同的函数。

SELECT count()
FROM otel_logs
WHERE hasAllTokens(Body, ['Connection', 'accepted'])

Query id: ff0b866c-6df7-47be-9e36-795ef3888169

   ┌─count()─┐
1. │   27281 │
   └─────────┘

1 row in set. Elapsed: 0.584 sec. Processed 19.95 million rows, 3.08 GB (34.15 million rows/s., 5.27 GB/s.)

此查询会对 Body 列执行完整扫描。

添加文本索引

可以在创建表时添加文本索引:

CREATE TABLE otel_logs_index_body
(
        `Body` String,
        `Timestamp` DateTime,
        `ServiceName` LowCardinality(String),
        `Status` UInt16,
        `RequestProtocol` LowCardinality(String),
        `RunTime` UInt32,
        `Size` UInt32,
        `UserAgent` String,
        `Referer` String,
        `RemoteUser` String,
        `RequestType` LowCardinality(String),
        `RequestPath` String,
        `RemoteAddress` IPv4,
        `RefererDomain` String,
        `RequestPage` String,
        `SeverityText` LowCardinality(String),
        `SeverityNumber` UInt8,
         INDEX idx_body Body TYPE text(tokenizer = splitByNonAlpha) GRANULARITY 100000000
)
ENGINE = MergeTree
ORDER BY Timestamp
SETTINGS index_granularity = 8192

或者稍后使用 ALTER TABLE 添加:

ALTER TABLE otel_logs ADD INDEX idx_body Body TYPE text(tokenizer = splitByNonAlpha) GRANULARITY 100000000;
ALTER TABLE otel_logs MATERIALIZE INDEX idx_body;

这将使用 splitByNonAlpha 分词器为 Body 列创建一个倒排索引。

注意:部分物化的索引已经可以被查询使用,但只有在完全物化之后才能获得最大的性能提升。

SELECT count()
FROM otel_logs_index_body
WHERE hasAllTokens(Body, ['Connection', 'accepted'])

Query id: ebc31a94-92b3-48aa-860a-939d7e788ef4

   ┌─count()─┐
1. │   27281 │
   └─────────┘

1 row in set. Elapsed: 0.013 sec. Processed 20.41 million rows, 20.41 MB (1.59 billion rows/s., 1.59 GB/s.)
Peak memory usage: 15.23 MiB.

该索引将扫描的数据量从数 GB 降至数 MB,性能提升约 45x

使用预处理器

在此数据集中,Body 列包含一个 JSON 格式的字符串,其中有多个键值对(例如 msgidctxattr 等)。

假设我们只关心在 msg 字段中搜索。 与其为整个 JSON 字符串建立索引,不如定义一个预处理器,在分词之前仅提取 msg 字段的值。

例如:

 INDEX idx_text Body TYPE text(tokenizer = splitByNonAlpha, preprocessor = JSONExtract(Body, 'msg', 'String')) GRANULARITY 100000000

在本示例中,预处理器会:

  • 减少需要分词和建立索引的文本量
  • 减小索引大小
  • 降低误报概率
  • 提升查询性能
SELECT count()
FROM otel_logs_text_body_preprocessed
WHERE hasAllTokens(Body, ['Connection', 'accepted'])

Query id: f6a5cd9c-665f-4e4f-82f2-d6a4408a68a8

   ┌─count()─┐
1. │   27281 │
   └─────────┘

1 row in set. Elapsed: 0.006 sec. Processed 13.54 million rows, 13.54 MB (2.45 billion rows/s., 2.45 GB/s.)
Peak memory usage: 1.95 MiB.

与未预处理的索引相比,性能可提升约 2 倍。

索引大小对比

SELECT
    `table`,
    formatReadableSize(data_compressed_bytes) AS compressed_size,
    formatReadableSize(data_uncompressed_bytes) AS uncompressed_size
FROM system.data_skipping_indices
WHERE startsWith(`table`, 'otel_logs')

Query id: 730e4b77-e697-40b3-a24d-67219ec42075

   ┌─table───────────────────────────────────┬─compressed_size─┬─uncompressed_size─┐
1. │ otel_logs_text_index_body_preprocessed  │ 423.98 KiB      │ 424.29 KiB        │
2. │ otel_logs_text_index_body               │ 2.76 GiB        │ 2.78 GiB          │
   └─────────────────────────────────────────┴─────────────────┴───────────────────┘

使用预处理器可以将索引体积从数 GB 缩小到几百 KB——约为原始大小的 0.01%——同时还能提升查询性能。

**其他文本搜索索引

有关二级跳过索引的更多详细信息,请参阅此处

文本搜索的布隆过滤器

基于 ngram 和 token 的布隆过滤器索引 ngrambf_v1tokenbf_v1 可用于加速在 String 列上使用 LIKEIN 和 hasToken 操作符的搜索。 需要注意的是,基于 token 的索引使用非字母数字字符作为分隔符来生成 token。 这意味着查询时只能匹配 token(或完整单词)。 若需要更细粒度的匹配,可以使用 N-gram 布隆过滤器。 它将字符串拆分为指定大小的 ngram,从而实现子词匹配。

要评估将生成并因此匹配的标记,可以使用 tokens 函数:

SELECT tokens('https://www.zanbil.ir/m/filter/b113')

┌─tokens────────────────────────────────────────────┐
│ ['https','www','zanbil','ir','m','filter','b113'] │
└───────────────────────────────────────────────────┘

1 row in set. Elapsed: 0.008 sec.

ngram 函数提供了类似的能力,其中 ngram 的大小可以通过第二个参数指定:

SELECT ngrams('https://www.zanbil.ir/m/filter/b113', 3)

┌─ngrams('https://www.zanbil.ir/m/filter/b113', 3)────────────────────────────────────────────────────────────────────────────────────────────────────────────────────────────────────────────────────────┐
│ ['htt','ttp','tps','ps:','s:/','://','//w','/ww','www','ww.','w.z','.za','zan','anb','nbi','bil','il.','l.i','.ir','ir/','r/m','/m/','m/f','/fi','fil','ilt','lte','ter','er/','r/b','/b1','b11','113'] │
└─────────────────────────────────────────────────────────────────────────────────────────────────────────────────────────────────────────────────────────────────────────────────────────────────────────┘

1 row in set. Elapsed: 0.008 sec.

在本示例中,我们使用结构化日志数据集。假设我们希望统计 Referer 列中包含 ultra 的日志数量。

SELECT count()
FROM otel_logs_v2
WHERE Referer LIKE '%ultra%'

┌─count()─┐
│  114514 │
└─────────┘

1 row in set. Elapsed: 0.177 sec. Processed 10.37 million rows, 908.49 MB (58.57 million rows/s., 5.13 GB/s.)

这里我们需要匹配 ngram 大小为 3 的情况。因此我们创建一个 ngrambf_v1 索引。

CREATE TABLE otel_logs_bloom
(
        `Body` String,
        `Timestamp` DateTime,
        `ServiceName` LowCardinality(String),
        `Status` UInt16,
        `RequestProtocol` LowCardinality(String),
        `RunTime` UInt32,
        `Size` UInt32,
        `UserAgent` String,
        `Referer` String,
        `RemoteUser` String,
        `RequestType` LowCardinality(String),
        `RequestPath` String,
        `RemoteAddress` IPv4,
        `RefererDomain` String,
        `RequestPage` String,
        `SeverityText` LowCardinality(String),
        `SeverityNumber` UInt8,
        INDEX idx_span_attr_value Referer TYPE ngrambf_v1(3, 10000, 3, 7) GRANULARITY 1
)
ENGINE = MergeTree
ORDER BY (Timestamp)

此处的索引 ngrambf_v1(3, 10000, 3, 7) 接受四个参数。最后一个参数(值为 7)表示种子值。其他参数分别表示 ngram 大小(3)、值 m(过滤器大小)以及哈希函数数量 k(7)。km 需要进行调优,其取值依赖于唯一 ngram/token 的个数以及过滤器返回真阴性结果的概率——从而确认某个值不存在于颗粒中。我们建议使用这些函数来帮助确定这些值。

如果调优得当,此处的加速效果将十分显著:

SELECT count()
FROM otel_logs_bloom
WHERE Referer LIKE '%ultra%'
┌─count()─┐
│   182   │
└─────────┘

1 row in set. Elapsed: 0.077 sec. Processed 4.22 million rows, 375.29 MB (54.81 million rows/s., 4.87 GB/s.)
Peak memory usage: 129.60 KiB.
仅供示例

以上内容仅用于说明目的。我们建议用户在插入时从日志中提取结构,而非尝试使用基于 token 的布隆过滤器来优化文本搜索。但在某些情况下,用户拥有堆栈跟踪或其他大型 String,由于其结构不够确定,文本搜索仍可发挥作用。

以下是使用布隆过滤器的一些通用准则:

布隆过滤器的目标是过滤颗粒,从而避免加载某列的所有值并执行线性扫描。带有参数 indexes=1EXPLAIN 子句可用于识别已跳过的颗粒数量。请参考以下针对原始表 otel_logs_v2 和带有 ngram 布隆过滤器的表 otel_logs_bloom 的查询响应。

EXPLAIN indexes = 1
SELECT count()
FROM otel_logs_v2
WHERE Referer LIKE '%ultra%'

┌─explain────────────────────────────────────────────────────────────┐
│ Expression ((Project names + Projection))                          │
│   Aggregating                                                      │
│       Expression (Before GROUP BY)                                 │
│       Filter ((WHERE + Change column names to column identifiers)) │
│       ReadFromMergeTree (default.otel_logs_v2)                     │
│       Indexes:                                                     │
│               PrimaryKey                                           │
│               Condition: true                                      │
│               Parts: 9/9                                           │
│               Granules: 1278/1278                                  │
└────────────────────────────────────────────────────────────────────┘

10 rows in set. Elapsed: 0.016 sec.

EXPLAIN indexes = 1
SELECT count()
FROM otel_logs_bloom
WHERE Referer LIKE '%ultra%'

┌─explain────────────────────────────────────────────────────────────┐
│ Expression ((Project names + Projection))                          │
│   Aggregating                                                      │
│       Expression (Before GROUP BY)                                 │
│       Filter ((WHERE + Change column names to column identifiers)) │
│       ReadFromMergeTree (default.otel_logs_bloom)                  │
│       Indexes:                                                     │
│               PrimaryKey                                           │ 
│               Condition: true                                      │
│               Parts: 8/8                                           │
│               Granules: 1276/1276                                  │
│               Skip                                                 │
│               Name: idx_span_attr_value                            │
│               Description: ngrambf_v1 GRANULARITY 1                │
│               Parts: 8/8                                           │
│               Granules: 517/1276                                   │
└────────────────────────────────────────────────────────────────────┘

布隆过滤器通常只有在其大小小于列本身时才会更快。如果过滤器更大,则性能提升可能微乎其微。请使用以下查询比较过滤器与列的大小:

SELECT
        name,
        formatReadableSize(sum(data_compressed_bytes)) AS compressed_size,
        formatReadableSize(sum(data_uncompressed_bytes)) AS uncompressed_size,
        round(sum(data_uncompressed_bytes) / sum(data_compressed_bytes), 2) AS ratio
FROM system.columns
WHERE (`table` = 'otel_logs_bloom') AND (name = 'Referer')
GROUP BY name
ORDER BY sum(data_compressed_bytes) DESC

┌─name────┬─compressed_size─┬─uncompressed_size─┬─ratio─┐
│ Referer │ 56.16 MiB       │ 789.21 MiB        │ 14.05 │
└─────────┴─────────────────┴───────────────────┴───────┘

1 row in set. Elapsed: 0.018 sec.

SELECT
        `table`,
        formatReadableSize(data_compressed_bytes) AS compressed_size,
        formatReadableSize(data_uncompressed_bytes) AS uncompressed_size
FROM system.data_skipping_indices
WHERE `table` = 'otel_logs_bloom'

┌─table───────────┬─compressed_size─┬─uncompressed_size─┐
│ otel_logs_bloom │ 12.03 MiB       │ 12.17 MiB         │
└─────────────────┴─────────────────┴───────────────────┘

1 row in set. Elapsed: 0.004 sec.

在上述示例中,我们可以看到辅助布隆过滤器索引为 12MB——几乎比列本身 56MB 的压缩大小小 5 倍。

布隆过滤器可能需要大量调优。我们建议参考此处的说明,这些说明有助于确定最优配置。布隆过滤器在插入和合并时也可能带来较高的开销。在将布隆过滤器添加到生产环境之前,应评估其对插入性能的影响。

从 Map 中抽取

Map 类型在 OTel 模式中非常常见。此类型要求键和值具有相同的类型——这对于诸如 Kubernetes 标签之类的元数据来说已经足够。请注意,当查询 Map 类型的某个子键时,会加载整个父列。如果该 Map 包含大量键,那么相较于该键作为单独列存在的情况,这会导致需要从磁盘读取更多数据,从而带来显著的查询开销。

如果你经常查询某个特定键,请考虑将其移动到表的根级,作为独立的专用列。这通常是在完成部署并观察到常见访问模式之后才会进行的任务,在生产前往往难以预估。有关如何在部署后修改模式,请参阅“管理模式变更”

Measuring table size & compression

ClickHouse 用于可观测性的主要原因之一是其出色的压缩能力。

除了显著降低存储成本之外,磁盘上的数据更少意味着更少的 I/O,以及更快的查询和写入。从 CPU 的角度来看,I/O 的减少足以抵消任何压缩算法带来的开销。因此,在确保 ClickHouse 查询足够快时,提高数据压缩率应当是首要关注点。

关于如何衡量压缩效果的详细信息,请参见此处