跳到主要内容
跳到主要内容

指南

ClickHouse Supported

本节提供了关于设置 dbt 和 ClickHouse 适配器的指南,以及一个在 ClickHouse 上使用 dbt 并基于公开可用的 IMDB 数据集的示例。该示例涵盖以下步骤:

  1. 创建一个 dbt 项目并设置 ClickHouse 适配器。
  2. 定义一个模型。
  3. 更新一个模型。
  4. 创建一个增量模型。
  5. 创建一个快照模型。
  6. 使用物化视图。

这些指南应与其余文档以及功能和配置配合使用。

设置

请按照设置 dbt 和 ClickHouse 适配器部分中的说明来准备环境。

重要:以下内容已在 Python 3.9 环境下测试通过。

准备 ClickHouse

dbt 在对高度关系型的数据进行建模时表现出色。作为示例,我们提供了一个包含如下关系型模式的小型 IMDb 数据集。该数据集来源于关系型数据集仓库。与 dbt 常见的模式相比,这个示例非常简单,但可以作为一个便于上手的示例样本:

IMDb 表结构

我们将按上图所示使用这些表的一个子集。

创建以下表:

CREATE DATABASE imdb;

CREATE TABLE imdb.actors
(
    id         UInt32,
    first_name String,
    last_name  String,
    gender     FixedString(1)
) ENGINE = MergeTree ORDER BY (id, first_name, last_name, gender);

CREATE TABLE imdb.directors
(
    id         UInt32,
    first_name String,
    last_name  String
) ENGINE = MergeTree ORDER BY (id, first_name, last_name);

CREATE TABLE imdb.genres
(
    movie_id UInt32,
    genre    String
) ENGINE = MergeTree ORDER BY (movie_id, genre);

CREATE TABLE imdb.movie_directors
(
    director_id UInt32,
    movie_id    UInt64
) ENGINE = MergeTree ORDER BY (director_id, movie_id);

CREATE TABLE imdb.movies
(
    id   UInt32,
    name String,
    year UInt32,
    rank Float32 DEFAULT 0
) ENGINE = MergeTree ORDER BY (id, name, year);

CREATE TABLE imdb.roles
(
    actor_id   UInt32,
    movie_id   UInt32,
    role       String,
    created_at DateTime DEFAULT now()
) ENGINE = MergeTree ORDER BY (actor_id, movie_id);
注意

roles 中的列 created_at 的默认值为 now()。我们稍后会使用它来识别模型的增量更新——参见 增量模型

我们使用 s3 函数从公共端点读取源数据并插入数据。运行以下命令来填充这些表:

INSERT INTO imdb.actors
SELECT *
FROM s3('https://datasets-documentation.s3.eu-west-3.amazonaws.com/imdb/imdb_ijs_actors.tsv.gz',
'TSVWithNames');

INSERT INTO imdb.directors
SELECT *
FROM s3('https://datasets-documentation.s3.eu-west-3.amazonaws.com/imdb/imdb_ijs_directors.tsv.gz',
'TSVWithNames');

INSERT INTO imdb.genres
SELECT *
FROM s3('https://datasets-documentation.s3.eu-west-3.amazonaws.com/imdb/imdb_ijs_movies_genres.tsv.gz',
'TSVWithNames');

INSERT INTO imdb.movie_directors
SELECT *
FROM s3('https://datasets-documentation.s3.eu-west-3.amazonaws.com/imdb/imdb_ijs_movies_directors.tsv.gz',
        'TSVWithNames');

INSERT INTO imdb.movies
SELECT *
FROM s3('https://datasets-documentation.s3.eu-west-3.amazonaws.com/imdb/imdb_ijs_movies.tsv.gz',
'TSVWithNames');

INSERT INTO imdb.roles(actor_id, movie_id, role)
SELECT actor_id, movie_id, role
FROM s3('https://datasets-documentation.s3.eu-west-3.amazonaws.com/imdb/imdb_ijs_roles.tsv.gz',
'TSVWithNames');

执行这些操作所需的时间可能会因您的网络带宽而有所不同,但每个操作通常只需几秒钟即可完成。执行以下查询,以统计每位演员的汇总信息(按出演电影次数从多到少排序),并确认数据已成功加载:

SELECT id,
       any(actor_name)          AS name,
       uniqExact(movie_id)    AS num_movies,
       avg(rank)                AS avg_rank,
       uniqExact(genre)         AS unique_genres,
       uniqExact(director_name) AS uniq_directors,
       max(created_at)          AS updated_at
FROM (
         SELECT imdb.actors.id  AS id,
                concat(imdb.actors.first_name, ' ', imdb.actors.last_name)  AS actor_name,
                imdb.movies.id AS movie_id,
                imdb.movies.rank AS rank,
                genre,
                concat(imdb.directors.first_name, ' ', imdb.directors.last_name) AS director_name,
                created_at
         FROM imdb.actors
                  JOIN imdb.roles ON imdb.roles.actor_id = imdb.actors.id
                  LEFT OUTER JOIN imdb.movies ON imdb.movies.id = imdb.roles.movie_id
                  LEFT OUTER JOIN imdb.genres ON imdb.genres.movie_id = imdb.movies.id
                  LEFT OUTER JOIN imdb.movie_directors ON imdb.movie_directors.movie_id = imdb.movies.id
                  LEFT OUTER JOIN imdb.directors ON imdb.directors.id = imdb.movie_directors.director_id
         )
GROUP BY id
ORDER BY num_movies DESC
LIMIT 5;

返回结果应如下所示:

+------+------------+----------+------------------+-------------+--------------+-------------------+
|id    |name        |num_movies|avg_rank          |unique_genres|uniq_directors|updated_at         |
+------+------------+----------+------------------+-------------+--------------+-------------------+
|45332 |Mel Blanc   |832       |6.175853582979779 |18           |84            |2022-04-26 14:01:45|
|621468|Bess Flowers|659       |5.57727638854796  |19           |293           |2022-04-26 14:01:46|
|372839|Lee Phelps  |527       |5.032976449684617 |18           |261           |2022-04-26 14:01:46|
|283127|Tom London  |525       |2.8721716524875673|17           |203           |2022-04-26 14:01:46|
|356804|Bud Osborne |515       |2.0389507108727773|15           |149           |2022-04-26 14:01:46|
+------+------------+----------+------------------+-------------+--------------+-------------------+

在后续指南中,我们会将此查询转换为一个模型——在 ClickHouse 中将其物化为一个 dbt 视图和表。

连接到 ClickHouse

  1. 创建一个 dbt 项目。本例中我们将其命名为 imdb,与我们的 imdb 数据源保持一致。在提示时,选择 clickhouse 作为数据库源。

    clickhouse-user@clickhouse:~$ dbt init imdb
    
    16:52:40  Running with dbt=1.1.0
    Which database would you like to use?
    [1] clickhouse
    
    (Don't see the one you want? https://docs.getdbt.com/docs/available-adapters)
    
    Enter a number: 1
    16:53:21  No sample profile found for clickhouse.
    16:53:21
    Your new dbt project "imdb" was created!
    
    For more information on how to configure the profiles.yml file,
    please consult the dbt documentation here:
    
    https://docs.getdbt.com/docs/configure-your-profile
    
  2. 使用 cd 进入项目文件夹:

    cd imdb
    
  3. 此时,你需要使用任意偏好的文本编辑器。下面的示例中,我们使用流行的 VS Code。打开 IMDB 目录后,你应该会看到一组 yml 和 sql 文件:

    新的 dbt 项目
  4. 更新你的 dbt_project.yml 文件,以指定我们的第一个模型 actor_summary,并将 profile 设置为 clickhouse_imdb

    dbt profile
    dbt profile
  5. 接下来,我们需要为 dbt 提供 ClickHouse 实例的连接信息。将以下内容添加到 ~/.dbt/profiles.yml 中。

    clickhouse_imdb:
      target: dev
      outputs:
        dev:
          type: clickhouse
          schema: imdb_dbt
          host: localhost
          port: 8123
          user: default
          password: ''
          secure: False
    

    注意需要修改 user 和 password。更多可用设置见此处

  6. 在 IMDB 目录下执行 dbt debug 命令,以确认 dbt 是否能够连接到 ClickHouse。

    clickhouse-user@clickhouse:~/imdb$ dbt debug
    17:33:53  Running with dbt=1.1.0
    dbt version: 1.1.0
    python version: 3.10.1
    python path: /home/dale/.pyenv/versions/3.10.1/bin/python3.10
    os info: Linux-5.13.0-10039-tuxedo-x86_64-with-glibc2.31
    Using profiles.yml file at /home/dale/.dbt/profiles.yml
    Using dbt_project.yml file at /opt/dbt/imdb/dbt_project.yml
    
    Configuration:
    profiles.yml file [OK found and valid]
    dbt_project.yml file [OK found and valid]
    
    Required dependencies:
    - git [OK found]
    
    Connection:
    host: localhost
    port: 8123
    user: default
    schema: imdb_dbt
    secure: False
    verify: False
    Connection test: [OK connection ok]
    
    All checks passed!
    

    确认输出中包含 Connection test: [OK connection ok],表示连接成功。

创建一个简单的视图实体化

使用视图实体化时,每次运行都会在 ClickHouse 中通过 CREATE VIEW AS 语句将模型重新构建为一个视图。这不需要额外的数据存储空间,但查询速度会比表实体化更慢。

  1. imdb 文件夹中,删除目录 models/example

    clickhouse-user@clickhouse:~/imdb$ rm -rf models/example
    
  2. models 文件夹下创建一个新的 actors 目录。我们将在这里创建多个文件,每个文件代表一个 actor 模型:

    clickhouse-user@clickhouse:~/imdb$ mkdir models/actors
    
  3. models/actors 文件夹中创建 schema.ymlactor_summary.sql 文件。

    clickhouse-user@clickhouse:~/imdb$ touch models/actors/actor_summary.sql
    clickhouse-user@clickhouse:~/imdb$ touch models/actors/schema.yml
    

    文件 schema.yml 定义了我们的数据表。这些表随后可以在宏中引用。编辑 models/actors/schema.yml,使其内容如下:

    version: 2
    
    sources:
    - name: imdb
      tables:
      - name: directors
      - name: actors
      - name: roles
      - name: movies
      - name: genres
      - name: movie_directors
    

    actors_summary.sql 定义了我们的实际模型。注意,在 config 函数中我们还指定将该模型在 ClickHouse 中实体化为视图。我们的数据表通过 source 函数从 schema.yml 文件中引用,例如,source('imdb', 'movies') 指的是 imdb 数据库中的 movies 表。编辑 models/actors/actors_summary.sql,使其内容如下:

    {{ config(materialized='view') }}
    
    with actor_summary as (
    SELECT id,
        any(actor_name) as name,
        uniqExact(movie_id)    as num_movies,
        avg(rank)                as avg_rank,
        uniqExact(genre)         as genres,
        uniqExact(director_name) as directors,
        max(created_at) as updated_at
    FROM (
            SELECT {{ source('imdb', 'actors') }}.id as id,
                    concat({{ source('imdb', 'actors') }}.first_name, ' ', {{ source('imdb', 'actors') }}.last_name) as actor_name,
                    {{ source('imdb', 'movies') }}.id as movie_id,
                    {{ source('imdb', 'movies') }}.rank as rank,
                    genre,
                    concat({{ source('imdb', 'directors') }}.first_name, ' ', {{ source('imdb', 'directors') }}.last_name) as director_name,
                    created_at
            FROM {{ source('imdb', 'actors') }}
                        JOIN {{ source('imdb', 'roles') }} ON {{ source('imdb', 'roles') }}.actor_id = {{ source('imdb', 'actors') }}.id
                        LEFT OUTER JOIN {{ source('imdb', 'movies') }} ON {{ source('imdb', 'movies') }}.id = {{ source('imdb', 'roles') }}.movie_id
                        LEFT OUTER JOIN {{ source('imdb', 'genres') }} ON {{ source('imdb', 'genres') }}.movie_id = {{ source('imdb', 'movies') }}.id
                        LEFT OUTER JOIN {{ source('imdb', 'movie_directors') }} ON {{ source('imdb', 'movie_directors') }}.movie_id = {{ source('imdb', 'movies') }}.id
                        LEFT OUTER JOIN {{ source('imdb', 'directors') }} ON {{ source('imdb', 'directors') }}.id = {{ source('imdb', 'movie_directors') }}.director_id
            )
    GROUP BY id
    )
    
    select *
    from actor_summary
    

    注意我们在最终的 actor_summary 中包含了 updated_at 列。稍后我们会在增量实体化中使用它。

  4. imdb 目录下执行命令 dbt run

    clickhouse-user@clickhouse:~/imdb$ dbt run
    15:05:35  Running with dbt=1.1.0
    15:05:35  Found 1 model, 0 tests, 1 snapshot, 0 analyses, 181 macros, 0 operations, 0 seed files, 6 sources, 0 exposures, 0 metrics
    15:05:35
    15:05:36  Concurrency: 1 threads (target='dev')
    15:05:36
    15:05:36  1 of 1 START view model imdb_dbt.actor_summary.................................. [RUN]
    15:05:37  1 of 1 OK created view model imdb_dbt.actor_summary............................. [OK in 1.00s]
    15:05:37
    15:05:37  Finished running 1 view model in 1.97s.
    15:05:37
    15:05:37  Completed successfully
    15:05:37
    15:05:37  Done. PASS=1 WARN=0 ERROR=0 SKIP=0 TOTAL=1
  1. dbt 会按我们的配置在 ClickHouse 中将该模型表示为一个视图。现在我们可以直接查询这个视图。该视图会在 imdb_dbt 数据库中创建——这是由 clickhouse_imdb profile 下文件 ~/.dbt/profiles.yml 中的 schema 参数所决定的。

     SHOW DATABASES;
    
     +------------------+
     |name              |
     +------------------+
     |INFORMATION_SCHEMA|
     |default           |
     |imdb              |
     |imdb_dbt          |  <---created by dbt!
     |information_schema|
     |system            |
     +------------------+
    

    查询这个视图时,我们即可用更简洁的语法复现之前查询的结果:

     SELECT * FROM imdb_dbt.actor_summary ORDER BY num_movies DESC LIMIT 5;
    
     +------+------------+----------+------------------+------+---------+-------------------+
     |id    |name        |num_movies|avg_rank          |genres|directors|updated_at         |
     +------+------------+----------+------------------+------+---------+-------------------+
     |45332 |Mel Blanc   |832       |6.175853582979779 |18    |84       |2022-04-26 15:26:55|
     |621468|Bess Flowers|659       |5.57727638854796  |19    |293      |2022-04-26 15:26:57|
     |372839|Lee Phelps  |527       |5.032976449684617 |18    |261      |2022-04-26 15:26:56|
     |283127|Tom London  |525       |2.8721716524875673|17    |203      |2022-04-26 15:26:56|
     |356804|Bud Osborne |515       |2.0389507108727773|15    |149      |2022-04-26 15:26:56|
     +------+------------+----------+------------------+------+---------+-------------------+
    

创建表物化

在前面的示例中,我们的模型被物化为一个视图。虽然这对某些查询来说性能可能已经足够,但对于更复杂的 SELECT 或频繁执行的查询,更适合物化为表。这种物化方式对于将要被 BI 工具查询的模型非常有用,可以确保用户获得更快速的体验。其效果是将查询结果存储为一个新表,并带来相应的存储开销——本质上会执行一次 INSERT TO SELECT。请注意,该表每次都会被重新构建,即它不是增量的。因此,大结果集可能会导致较长的执行时间——参见 dbt 限制

  1. 修改文件 actors_summary.sql,将 materialized 参数设置为 table。注意 ORDER BY 是如何定义的,并注意我们使用的是 MergeTree 表引擎:

    {{ config(order_by='(updated_at, id, name)', engine='MergeTree()', materialized='table') }}
    
  2. imdb 目录下执行命令 dbt run。这次运行可能会稍微更久一些——在大多数机器上大约需要 10 秒。

    clickhouse-user@clickhouse:~/imdb$ dbt run
    15:13:27  Running with dbt=1.1.0
    15:13:27  Found 1 model, 0 tests, 1 snapshot, 0 analyses, 181 macros, 0 operations, 0 seed files, 6 sources, 0 exposures, 0 metrics
    15:13:27
    15:13:28  Concurrency: 1 threads (target='dev')
    15:13:28
    15:13:28  1 of 1 START table model imdb_dbt.actor_summary................................. [RUN]
    15:13:37  1 of 1 OK created table model imdb_dbt.actor_summary............................ [OK in 9.22s]
    15:13:37
    15:13:37  Finished running 1 table model in 10.20s.
    15:13:37
    15:13:37  Completed successfully
    15:13:37
    15:13:37  Done. PASS=1 WARN=0 ERROR=0 SKIP=0 TOTAL=1
    
  3. 确认表 imdb_dbt.actor_summary 已成功创建:

    SHOW CREATE TABLE imdb_dbt.actor_summary;
    

    你应该会看到一个具有合适数据类型的表定义:

    +----------------------------------------
    |statement
    +----------------------------------------
    |CREATE TABLE imdb_dbt.actor_summary
    |(
    |`id` UInt32,
    |`first_name` String,
    |`last_name` String,
    |`num_movies` UInt64,
    |`updated_at` DateTime
    |)
    |ENGINE = MergeTree
    |ORDER BY (id, first_name, last_name)
    +----------------------------------------
    
  4. 确认该表中的结果与之前的输出一致。注意在模型物化为表之后,响应时间有显著改善:

    SELECT * FROM imdb_dbt.actor_summary ORDER BY num_movies DESC LIMIT 5;
    
    +------+------------+----------+------------------+------+---------+-------------------+
    |id    |name        |num_movies|avg_rank          |genres|directors|updated_at         |
    +------+------------+----------+------------------+------+---------+-------------------+
    |45332 |Mel Blanc   |832       |6.175853582979779 |18    |84       |2022-04-26 15:26:55|
    |621468|Bess Flowers|659       |5.57727638854796  |19    |293      |2022-04-26 15:26:57|
    |372839|Lee Phelps  |527       |5.032976449684617 |18    |261      |2022-04-26 15:26:56|
    |283127|Tom London  |525       |2.8721716524875673|17    |203      |2022-04-26 15:26:56|
    |356804|Bud Osborne |515       |2.0389507108727773|15    |149      |2022-04-26 15:26:56|
    +------+------------+----------+------------------+------+---------+-------------------+
    

可以继续针对该模型执行其他查询。例如:哪些演员在其参演次数超过 5 次的电影中拥有评分最高的作品?

    SELECT * FROM imdb_dbt.actor_summary WHERE num_movies > 5 ORDER BY avg_rank  DESC LIMIT 10;

创建增量物化

前面的示例创建了一个表来物化该模型。这个表会在每次执行 dbt 时被重建。对于较大的结果集或复杂的转换来说,这可能不可行且代价极高。为了解决这一问题并减少构建时间,dbt 提供了增量物化(Incremental materialization)。它允许 dbt 自上次执行以来向表中插入或更新记录,非常适合事件式数据。在底层实现中,会先创建一个包含所有已更新记录的临时表,然后将所有未修改的记录以及更新过的记录一并插入到一个新的目标表中。对于大型结果集而言,这会带来与表模型类似的限制

为克服大数据集下的这些限制,适配器支持 inserts_only 模式,在该模式下,所有更新都会直接插入到目标表中,而不会创建临时表(详见下文)。

为了演示本示例,我们将新增演员 “Clicky McClickHouse”,他将出现在惊人的 910 部电影中——确保他出演的电影数量甚至超过了 Mel Blanc

  1. 首先,我们将模型修改为增量物化类型。此调整需要:

    1. unique_key —— 为确保适配器能够唯一标识行,我们必须提供一个 unique_key——在本例中,查询中的 id 字段即可满足要求。这确保在物化表中不会出现重复行。有关唯一性约束的更多细节,请参阅此处
    2. 增量过滤条件(Incremental filter) —— 我们还需要告诉 dbt,在增量运行时应如何识别哪些行发生了变化。这是通过提供一个增量(delta)表达式来实现的。典型做法是对事件数据使用时间戳;因此我们使用 updated_at 时间戳字段。该列在插入行时默认值为 now(),从而可以识别出新增记录。此外,我们还需要识别新增演员这一种情况。通过使用 {{this}} 变量来表示现有的物化表,可以构造出表达式 where id > (select max(id) from {{ this }}) or updated_at > (select max(updated_at) from {{this}})。我们将其嵌入 {% if is_incremental() %} 条件中,以确保它只在增量运行时使用,而不会在首次创建表时生效。有关为增量模型过滤行的更多详情,请参阅 dbt 文档中的这段讨论

    将文件 actor_summary.sql 更新如下:

    {{ config(order_by='(updated_at, id, name)', engine='MergeTree()', materialized='incremental', unique_key='id') }}
    with actor_summary as (
        SELECT id,
            any(actor_name) as name,
            uniqExact(movie_id)    as num_movies,
            avg(rank)                as avg_rank,
            uniqExact(genre)         as genres,
            uniqExact(director_name) as directors,
            max(created_at) as updated_at
        FROM (
            SELECT {{ source('imdb', 'actors') }}.id as id,
                concat({{ source('imdb', 'actors') }}.first_name, ' ', {{ source('imdb', 'actors') }}.last_name) as actor_name,
                {{ source('imdb', 'movies') }}.id as movie_id,
                {{ source('imdb', 'movies') }}.rank as rank,
                genre,
                concat({{ source('imdb', 'directors') }}.first_name, ' ', {{ source('imdb', 'directors') }}.last_name) as director_name,
                created_at
        FROM {{ source('imdb', 'actors') }}
            JOIN {{ source('imdb', 'roles') }} ON {{ source('imdb', 'roles') }}.actor_id = {{ source('imdb', 'actors') }}.id
            LEFT OUTER JOIN {{ source('imdb', 'movies') }} ON {{ source('imdb', 'movies') }}.id = {{ source('imdb', 'roles') }}.movie_id
            LEFT OUTER JOIN {{ source('imdb', 'genres') }} ON {{ source('imdb', 'genres') }}.movie_id = {{ source('imdb', 'movies') }}.id
            LEFT OUTER JOIN {{ source('imdb', 'movie_directors') }} ON {{ source('imdb', 'movie_directors') }}.movie_id = {{ source('imdb', 'movies') }}.id
            LEFT OUTER JOIN {{ source('imdb', 'directors') }} ON {{ source('imdb', 'directors') }}.id = {{ source('imdb', 'movie_directors') }}.director_id
        )
        GROUP BY id
    )
    select *
    from actor_summary

    {% if is_incremental() %}

    -- this filter will only be applied on an incremental run
    where id > (select max(id) from {{ this }}) or updated_at > (select max(updated_at) from {{this}})

    {% endif %}

请注意,我们的模型只会处理对 rolesactors 表的更新和新增记录。若要处理所有表,建议用户将该模型拆分为多个子模型——每个子模型都有自己的增量条件。随后可以引用并关联这些模型。有关模型交叉引用的更多详细信息,请参见此处

  1. 执行一次 dbt run 并确认生成的结果表:

     clickhouse-user@clickhouse:~/imdb$  dbt run
     15:33:34  Running with dbt=1.1.0
     15:33:34  Found 1 model, 0 tests, 1 snapshot, 0 analyses, 181 macros, 0 operations, 0 seed files, 6 sources, 0 exposures, 0 metrics
     15:33:34
     15:33:35  Concurrency: 1 threads (target='dev')
     15:33:35
     15:33:35  1 of 1 START incremental model imdb_dbt.actor_summary........................... [RUN]
     15:33:41  1 of 1 OK created incremental model imdb_dbt.actor_summary...................... [OK in 6.33s]
     15:33:41
     15:33:41  Finished running 1 incremental model in 7.30s.
     15:33:41
     15:33:41  Completed successfully
     15:33:41
     15:33:41  Done. PASS=1 WARN=0 ERROR=0 SKIP=0 TOTAL=1
    
     SELECT * FROM imdb_dbt.actor_summary ORDER BY num_movies DESC LIMIT 5;
    
    +------+------------+----------+------------------+------+---------+-------------------+
    |id    |name        |num_movies|avg_rank          |genres|directors|updated_at         |
    +------+------------+----------+------------------+------+---------+-------------------+
    |45332 |Mel Blanc   |832       |6.175853582979779 |18    |84       |2022-04-26 15:26:55|
    |621468|Bess Flowers|659       |5.57727638854796  |19    |293      |2022-04-26 15:26:57|
    |372839|Lee Phelps  |527       |5.032976449684617 |18    |261      |2022-04-26 15:26:56|
    |283127|Tom London  |525       |2.8721716524875673|17    |203      |2022-04-26 15:26:56|
    |356804|Bud Osborne |515       |2.0389507108727773|15    |149      |2022-04-26 15:26:56|
    +------+------------+----------+------------------+------+---------+-------------------+
  1. 现在我们向模型中添加数据,用于演示一次增量更新。将我们的演员 “Clicky McClickHouse” 添加到 actors 表中:

     INSERT INTO imdb.actors VALUES (845466, 'Clicky', 'McClickHouse', 'M');
    
  2. 让 “Clicky” 在 910 部随机选取的电影中出演:

     INSERT INTO imdb.roles
     SELECT now() as created_at, 845466 as actor_id, id as movie_id, 'Himself' as role
     FROM imdb.movies
     LIMIT 910 OFFSET 10000;
    
  3. 通过查询底层源表并绕过所有 dbt 模型,确认他现在确实是出演次数最多的演员:

     SELECT id,
         any(actor_name)          as name,
         uniqExact(movie_id)    as num_movies,
         avg(rank)                as avg_rank,
         uniqExact(genre)         as unique_genres,
         uniqExact(director_name) as uniq_directors,
         max(created_at)          as updated_at
     FROM (
             SELECT imdb.actors.id                                                   as id,
                     concat(imdb.actors.first_name, ' ', imdb.actors.last_name)       as actor_name,
                     imdb.movies.id as movie_id,
                     imdb.movies.rank                                                 as rank,
                     genre,
                     concat(imdb.directors.first_name, ' ', imdb.directors.last_name) as director_name,
                     created_at
             FROM imdb.actors
                     JOIN imdb.roles ON imdb.roles.actor_id = imdb.actors.id
                     LEFT OUTER JOIN imdb.movies ON imdb.movies.id = imdb.roles.movie_id
                     LEFT OUTER JOIN imdb.genres ON imdb.genres.movie_id = imdb.movies.id
                     LEFT OUTER JOIN imdb.movie_directors ON imdb.movie_directors.movie_id = imdb.movies.id
                     LEFT OUTER JOIN imdb.directors ON imdb.directors.id = imdb.movie_directors.director_id
             )
     GROUP BY id
     ORDER BY num_movies DESC
     LIMIT 2;
    
     +------+-------------------+----------+------------------+------+---------+-------------------+
     |id    |name               |num_movies|avg_rank          |genres|directors|updated_at         |
     +------+-------------------+----------+------------------+------+---------+-------------------+
     |845466|Clicky McClickHouse|910       |1.4687938697032283|21    |662      |2022-04-26 16:20:36|
     |45332 |Mel Blanc          |909       |5.7884792542982515|19    |148      |2022-04-26 16:17:42|
     +------+-------------------+----------+------------------+------+---------+-------------------+
    
  4. 执行一次 dbt run,并确认我们的模型已经更新且与上述结果一致:

    clickhouse-user@clickhouse:~/imdb$  dbt run
    16:12:16  Running with dbt=1.1.0
    16:12:16  Found 1 model, 0 tests, 1 snapshot, 0 analyses, 181 macros, 0 operations, 0 seed files, 6 sources, 0 exposures, 0 metrics
    16:12:16
    16:12:17  Concurrency: 1 threads (target='dev')
    16:12:17
    16:12:17  1 of 1 START incremental model imdb_dbt.actor_summary........................... [RUN]
    16:12:24  1 of 1 OK created incremental model imdb_dbt.actor_summary...................... [OK in 6.82s]
    16:12:24
    16:12:24  Finished running 1 incremental model in 7.79s.
    16:12:24
    16:12:24  Completed successfully
    16:12:24
    16:12:24  Done. PASS=1 WARN=0 ERROR=0 SKIP=0 TOTAL=1
    SELECT * FROM imdb_dbt.actor_summary ORDER BY num_movies DESC LIMIT 2;
    +------+-------------------+----------+------------------+------+---------+-------------------+
    |id    |name               |num_movies|avg_rank          |genres|directors|updated_at         |
    +------+-------------------+----------+------------------+------+---------+-------------------+
    |845466|Clicky McClickHouse|910       |1.4687938697032283|21    |662      |2022-04-26 16:20:36|
    |45332 |Mel Blanc          |909       |5.7884792542982515|19    |148      |2022-04-26 16:17:42|
    +------+-------------------+----------+------------------+------+---------+-------------------+

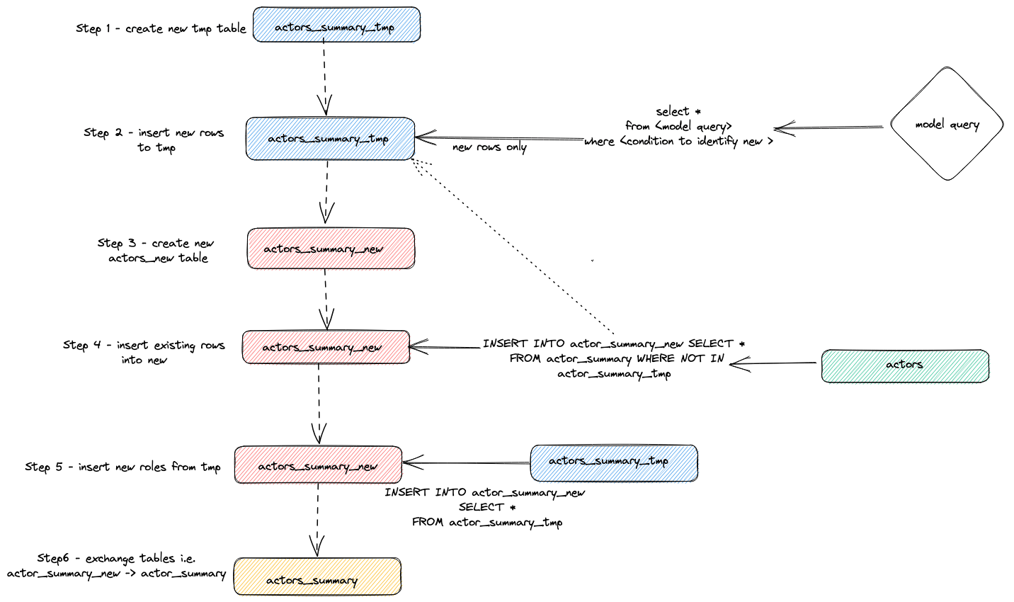
内部实现

我们可以通过查询 ClickHouse 的查询日志,找出为完成上述增量更新而执行的语句。

SELECT event_time, query  FROM system.query_log WHERE type='QueryStart' AND query LIKE '%dbt%'
AND event_time > subtractMinutes(now(), 15) ORDER BY event_time LIMIT 100;

根据上述查询调整执行时间范围。结果检查留给用户自行完成,但我们在此强调适配器用于执行增量更新的一般策略:

  1. 适配器会创建一个临时表 actor_sumary__dbt_tmp。已发生变化的行会被流式写入该表。
  2. 创建一个新表 actor_summary_new。旧表中的行依次从旧表流式写入新表,同时检查行 ID 不存在于临时表中。这样即可有效处理更新和重复数据。
  3. 临时表中的结果会被流式写入新的 actor_summary 表。
  4. 最后,通过一条 EXCHANGE TABLES 语句,将新表与旧版本原子性交换。旧表和临时表随后被删除。

如下图所示:

incremental updates dbt

这种策略在非常大的模型上可能会遇到挑战。更多细节请参见 Limitations

追加策略(仅插入模式)

为克服在大数据集上使用增量模型的限制,适配器使用 dbt 配置参数 incremental_strategy。该参数可以设置为 append。设置后,更新的行会被直接插入到目标表(即 imdb_dbt.actor_summary)中,而不会创建临时表。 注意:仅追加模式要求你的数据是不可变的,或者可以接受重复数据。如果你需要一个支持已修改行的增量表模型,请不要使用此模式!

为了演示该模式,我们将再添加一位新演员,并使用 incremental_strategy='append' 重新执行 dbt run。

  1. 在 actor_summary.sql 中配置仅追加模式:

    {{ config(order_by='(updated_at, id, name)', engine='MergeTree()', materialized='incremental', unique_key='id', incremental_strategy='append') }}
    
  2. 我们再添加一位著名演员——Danny DeBito:

    INSERT INTO imdb.actors VALUES (845467, 'Danny', 'DeBito', 'M');
    
  3. 让 Danny 参演随机选取的 920 部电影。

   INSERT INTO imdb.roles
   SELECT now() as created_at, 845467 as actor_id, id as movie_id, 'Himself' as role
   FROM imdb.movies
   LIMIT 920 OFFSET 10000;
  1. 执行一次 dbt run 命令,并确认 Danny 已被添加到 actor-summary 表中

    clickhouse-user@clickhouse:~/imdb$ dbt run
    16:12:16  Running with dbt=1.1.0
    16:12:16  Found 1 model, 0 tests, 1 snapshot, 0 analyses, 186 macros, 0 operations, 0 seed files, 6 sources, 0 exposures, 0 metrics
    16:12:16
    16:12:17  Concurrency: 1 threads (target='dev')
    16:12:17
    16:12:17  1 of 1 START incremental model imdb_dbt.actor_summary........................... [RUN]
    16:12:24  1 of 1 OK created incremental model imdb_dbt.actor_summary...................... [OK in 0.17s]
    16:12:24
    16:12:24  Finished running 1 incremental model in 0.19s.
    16:12:24
    16:12:24  Completed successfully
    16:12:24
    16:12:24  Done. PASS=1 WARN=0 ERROR=0 SKIP=0 TOTAL=1
    
    SELECT * FROM imdb_dbt.actor_summary ORDER BY num_movies DESC LIMIT 3;
    
    +------+-------------------+----------+------------------+------+---------+-------------------+
    |id    |name               |num_movies|avg_rank          |genres|directors|updated_at         |
    +------+-------------------+----------+------------------+------+---------+-------------------+
    |845467|Danny DeBito       |920       |1.4768987303293204|21    |670      |2022-04-26 16:22:06|
    |845466|Clicky McClickHouse|910       |1.4687938697032283|21    |662      |2022-04-26 16:20:36|
    |45332 |Mel Blanc          |909       |5.7884792542982515|19    |148      |2022-04-26 16:17:42|
    +------+-------------------+----------+------------------+------+---------+-------------------+
    

注意,相比插入 “Clicky” 的那次运行,这次增量更新快了很多。

再次查看 query_log 表,可以发现这两次增量运行之间的差异:

INSERT INTO imdb_dbt.actor_summary ("id", "name", "num_movies", "avg_rank", "genres", "directors", "updated_at")
WITH actor_summary AS (
   SELECT id,
      any(actor_name) AS name,
      uniqExact(movie_id)    AS num_movies,
      avg(rank)                AS avg_rank,
      uniqExact(genre)         AS genres,
      uniqExact(director_name) AS directors,
      max(created_at) AS updated_at
   FROM (
      SELECT imdb.actors.id AS id,
         concat(imdb.actors.first_name, ' ', imdb.actors.last_name) AS actor_name,
         imdb.movies.id AS movie_id,
         imdb.movies.rank AS rank,
         genre,
         concat(imdb.directors.first_name, ' ', imdb.directors.last_name) AS director_name,
         created_at
      FROM imdb.actors
         JOIN imdb.roles ON imdb.roles.actor_id = imdb.actors.id
         LEFT OUTER JOIN imdb.movies ON imdb.movies.id = imdb.roles.movie_id
         LEFT OUTER JOIN imdb.genres ON imdb.genres.movie_id = imdb.movies.id
         LEFT OUTER JOIN imdb.movie_directors ON imdb.movie_directors.movie_id = imdb.movies.id
         LEFT OUTER JOIN imdb.directors ON imdb.directors.id = imdb.movie_directors.director_id
   )
   GROUP BY id
)

SELECT *
FROM actor_summary
-- this filter will only be applied on an incremental run
WHERE id > (SELECT max(id) FROM imdb_dbt.actor_summary) OR updated_at > (SELECT max(updated_at) FROM imdb_dbt.actor_summary)

在本次运行中,只有新增的行会直接添加到 imdb_dbt.actor_summary 表中,不会涉及创建新表。

删除并插入模式(实验性)

一直以来,ClickHouse 仅通过异步的 变更(Mutations) 对更新和删除提供有限支持。这些操作对 IO 消耗极大,通常应尽量避免。

ClickHouse 22.8 引入了轻量级删除,ClickHouse 25.7 引入了轻量级更新。随着这些功能的引入,即使是由单条更新查询触发、并以异步方式物化的修改,从用户视角来看也会即时生效。

可以通过 incremental_strategy 参数为某个模型配置此模式,例如:

{{ config(order_by='(updated_at, id, name)', engine='MergeTree()', materialized='incremental', unique_key='id', incremental_strategy='delete+insert') }}

此策略直接在目标模型的表上运行,因此如果在执行过程中出现问题,增量模型中的数据很可能会处于无效状态——因为没有原子性更新。

总结来说,此方法会:

  1. 由适配器创建一个临时表 actor_sumary__dbt_tmp,已发生变更的行会被流式写入该表。
  2. 对当前的 actor_summary 表执行 DELETE 操作;根据 actor_sumary__dbt_tmp 中的 id 删除对应行。
  3. 使用 INSERT INTO actor_summary SELECT * FROM actor_sumary__dbt_tmpactor_sumary__dbt_tmp 中的行插入到 actor_summary 中。

该过程如下图所示:

轻量级 delete 增量

insert_overwrite 模式(实验性)

执行以下步骤:

  1. 创建一个与增量模型关联具有相同结构的暂存(临时)表:CREATE TABLE {staging} AS {target}
  2. 仅将新的记录(由 SELECT 产生)插入到暂存表中。
  3. 仅将新的分区(存在于暂存表中)替换到目标表中。

这种方法具有以下优点:

  • 比默认策略更快,因为它不会复制整张表。
  • 比其他策略更安全,因为在 INSERT 操作成功完成之前,它不会修改原始表:如果中间发生故障,原始表不会被修改。
  • 实践了“分区不可变性”的数据工程最佳实践,从而简化了增量和并行数据处理、回滚等操作。
insert overwrite 增量

创建快照

dbt 快照允许随着时间推移记录可变模型的变更。这使得可以在模型上执行时间点查询,从而让分析人员“回溯”查看模型先前的状态。其通过使用类型 2 缓慢变化维度实现,其中 from 和 to 日期列用于记录某一行数据在什么时间段内有效。ClickHouse 适配器支持此功能,下面将进行演示。

此示例假设你已经完成了创建增量表模型。请确保你的 actor_summary.sql 中没有设置 inserts_only=True。你的 models/actor_summary.sql 应如下所示:

   {{ config(order_by='(updated_at, id, name)', engine='MergeTree()', materialized='incremental', unique_key='id') }}

   with actor_summary as (
       SELECT id,
           any(actor_name) as name,
           uniqExact(movie_id)    as num_movies,
           avg(rank)                as avg_rank,
           uniqExact(genre)         as genres,
           uniqExact(director_name) as directors,
           max(created_at) as updated_at
       FROM (
           SELECT {{ source('imdb', 'actors') }}.id as id,
               concat({{ source('imdb', 'actors') }}.first_name, ' ', {{ source('imdb', 'actors') }}.last_name) as actor_name,
               {{ source('imdb', 'movies') }}.id as movie_id,
               {{ source('imdb', 'movies') }}.rank as rank,
               genre,
               concat({{ source('imdb', 'directors') }}.first_name, ' ', {{ source('imdb', 'directors') }}.last_name) as director_name,
               created_at
       FROM {{ source('imdb', 'actors') }}
           JOIN {{ source('imdb', 'roles') }} ON {{ source('imdb', 'roles') }}.actor_id = {{ source('imdb', 'actors') }}.id
           LEFT OUTER JOIN {{ source('imdb', 'movies') }} ON {{ source('imdb', 'movies') }}.id = {{ source('imdb', 'roles') }}.movie_id
           LEFT OUTER JOIN {{ source('imdb', 'genres') }} ON {{ source('imdb', 'genres') }}.movie_id = {{ source('imdb', 'movies') }}.id
           LEFT OUTER JOIN {{ source('imdb', 'movie_directors') }} ON {{ source('imdb', 'movie_directors') }}.movie_id = {{ source('imdb', 'movies') }}.id
           LEFT OUTER JOIN {{ source('imdb', 'directors') }} ON {{ source('imdb', 'directors') }}.id = {{ source('imdb', 'movie_directors') }}.director_id
       )
       GROUP BY id
   )
   select *
   from actor_summary

   {% if is_incremental() %}

   -- this filter will only be applied on an incremental run
   where id > (select max(id) from {{ this }}) or updated_at > (select max(updated_at) from {{this}})

   {% endif %}
  1. 在 snapshots 目录中创建一个名为 actor_summary 的文件。

      touch snapshots/actor_summary.sql
    
  2. 将 actor_summary.sql 文件的内容更新为以下内容:

     {% snapshot actor_summary_snapshot %}
    
     {{
     config(
     target_schema='snapshots',
     unique_key='id',
     strategy='timestamp',
     updated_at='updated_at',
     )
     }}
    
     select * from {{ref('actor_summary')}}
    
     {% endsnapshot %}
    

关于上述内容,有几点说明:

  • select 查询定义了你希望随时间进行快照的结果。函数 ref 用于引用我们之前创建的 actor&#95;summary 模型。
  • 我们需要一个时间戳列来标识记录发生变化。我们的 updated&#95;at 列(参见 Creating an Incremental Table Model)可以在这里使用。参数 strategy 表示我们使用时间戳来表示更新,而参数 updated&#95;at 指定要使用的列。如果你的模型中没有该列,可以改用 check strategy。这种方式效率要低得多,并且要求用户指定需要比较的列列表。dbt 会比较这些列的当前值与历史值,记录任何变化(如果相同则不执行任何操作)。
  1. 运行命令 dbt snapshot
    clickhouse-user@clickhouse:~/imdb$ dbt snapshot
    13:26:23  Running with dbt=1.1.0
    13:26:23  Found 1 model, 0 tests, 1 snapshot, 0 analyses, 181 macros, 0 operations, 0 seed files, 3 sources, 0 exposures, 0 metrics
    13:26:23
    13:26:25  Concurrency: 1 threads (target='dev')
    13:26:25
    13:26:25  1 of 1 START snapshot snapshots.actor_summary_snapshot...................... [RUN]
    13:26:25  1 of 1 OK snapshotted snapshots.actor_summary_snapshot...................... [OK in 0.79s]
    13:26:25
    13:26:25  Finished running 1 snapshot in 2.11s.
    13:26:25
    13:26:25  Completed successfully
    13:26:25
    13:26:25  Done. PASS=1 WARN=0 ERROR=0 SKIP=0 TOTAL=1

请注意,snapshots 数据库中已经创建了一个名为 actor_summary_snapshot 的表(由 target_schema 参数决定)。

  1. 对这些数据进行抽样查询时,你会看到 dbt 已经包含了 dbt_valid_from 和 dbt_valid_to 两列。后者的值被设置为 null。后续运行会更新这些值。

     SELECT id, name, num_movies, dbt_valid_from, dbt_valid_to FROM snapshots.actor_summary_snapshot ORDER BY num_movies DESC LIMIT 5;
    
     +------+----------+------------+----------+-------------------+------------+
     |id    |first_name|last_name   |num_movies|dbt_valid_from     |dbt_valid_to|
     +------+----------+------------+----------+-------------------+------------+
     |845467|Danny     |DeBito      |920       |2022-05-25 19:33:32|NULL        |
     |845466|Clicky    |McClickHouse|910       |2022-05-25 19:32:34|NULL        |
     |45332 |Mel       |Blanc       |909       |2022-05-25 19:31:47|NULL        |
     |621468|Bess      |Flowers     |672       |2022-05-25 19:31:47|NULL        |
     |283127|Tom       |London      |549       |2022-05-25 19:31:47|NULL        |
     +------+----------+------------+----------+-------------------+------------+
    
  2. 让我们最喜欢的演员 Clicky McClickHouse 再出演 10 部电影。

     INSERT INTO imdb.roles
     SELECT now() as created_at, 845466 as actor_id, rand(number) % 412320 as movie_id, 'Himself' as role
     FROM system.numbers
     LIMIT 10;
    
  3. imdb 目录下重新运行 dbt run 命令。这会更新增量模型。完成后,运行 dbt snapshot 命令来捕获这些变更。

     clickhouse-user@clickhouse:~/imdb$ dbt run
     13:46:14  Running with dbt=1.1.0
     13:46:14  Found 1 model, 0 tests, 1 snapshot, 0 analyses, 181 macros, 0 operations, 0 seed files, 3 sources, 0 exposures, 0 metrics
     13:46:14
     13:46:15  Concurrency: 1 threads (target='dev')
     13:46:15
     13:46:15  1 of 1 START incremental model imdb_dbt.actor_summary....................... [RUN]
     13:46:18  1 of 1 OK created incremental model imdb_dbt.actor_summary.................. [OK in 2.76s]
     13:46:18
     13:46:18  Finished running 1 incremental model in 3.73s.
     13:46:18
     13:46:18  Completed successfully
     13:46:18
     13:46:18  Done. PASS=1 WARN=0 ERROR=0 SKIP=0 TOTAL=1
    
     clickhouse-user@clickhouse:~/imdb$ dbt snapshot
     13:46:26  Running with dbt=1.1.0
     13:46:26  Found 1 model, 0 tests, 1 snapshot, 0 analyses, 181 macros, 0 operations, 0 seed files, 3 sources, 0 exposures, 0 metrics
     13:46:26
     13:46:27  Concurrency: 1 threads (target='dev')
     13:46:27
     13:46:27  1 of 1 START snapshot snapshots.actor_summary_snapshot...................... [RUN]
     13:46:31  1 of 1 OK snapshotted snapshots.actor_summary_snapshot...................... [OK in 4.05s]
     13:46:31
     13:46:31  Finished running 1 snapshot in 5.02s.
     13:46:31
     13:46:31  Completed successfully
     13:46:31
     13:46:31  Done. PASS=1 WARN=0 ERROR=0 SKIP=0 TOTAL=1
    

clickhouse-user@clickhouse:~/imdb$ dbt snapshot 13:46:26 使用 dbt=1.1.0 运行 13:46:26 找到 1 个 model、0 个 tests、1 个 snapshot、0 个 analyses、181 个 macros、0 个 operations、0 个 seed files、3 个 sources、0 个 exposures、0 个 metrics 13:46:26 13:46:27 并发数: 1 个线程 (target='dev') 13:46:27 13:46:27 1 / 1 开始执行 snapshot snapshots.actor_summary_snapshot...................... [RUN] 13:46:31 1 / 1 已完成 snapshot snapshots.actor_summary_snapshot...................... [OK in 4.05s] 13:46:31 13:46:31 已在 5.02s 内完成 1 个 snapshot 的运行。 13:46:31 13:46:31 执行成功完成 13:46:31 13:46:31 完成。PASS=1 WARN=0 ERROR=0 SKIP=0 TOTAL=1

    SELECT id, name, num_movies, dbt_valid_from, dbt_valid_to FROM snapshots.actor_summary_snapshot ORDER BY num_movies DESC LIMIT 5;
    ```sql
 SELECT id, name, num_movies, dbt_valid_from, dbt_valid_to FROM snapshots.actor_summary_snapshot ORDER BY num_movies DESC LIMIT 5;
```response
    +------+----------+------------+----------+-------------------+-------------------+
    |id    |first_name|last_name   |num_movies|dbt_valid_from     |dbt_valid_to       |
    +------+----------+------------+----------+-------------------+-------------------+
    |845467|Danny     |DeBito      |920       |2022-05-25 19:33:32|NULL               |
    |845466|Clicky    |McClickHouse|920       |2022-05-25 19:34:37|NULL               |
    |845466|Clicky    |McClickHouse|910       |2022-05-25 19:32:34|2022-05-25 19:34:37|
    |45332 |Mel       |Blanc       |909       |2022-05-25 19:31:47|NULL               |
    |621468|Bess      |Flowers     |672       |2022-05-25 19:31:47|NULL               |
    +------+----------+------------+----------+-------------------+-------------------+
    ```response
+------+----------+------------+----------+-------------------+-------------------+
|id    |first_name|last_name   |num_movies|dbt_valid_from     |dbt_valid_to       |
+------+----------+------------+----------+-------------------+-------------------+
|845467|Danny     |DeBito      |920       |2022-05-25 19:33:32|NULL               |
|845466|Clicky    |McClickHouse|920       |2022-05-25 19:34:37|NULL               |
|845466|Clicky    |McClickHouse|910       |2022-05-25 19:32:34|2022-05-25 19:34:37|
|45332 |Mel       |Blanc       |909       |2022-05-25 19:31:47|NULL               |
|621468|Bess      |Flowers     |672       |2022-05-25 19:31:47|NULL               |
+------+----------+------------+----------+-------------------+-------------------+

```bash
    clickhouse-user@clickhouse:~/imdb$ clickhouse-client --password <password> --query
    "SELECT genre, ucase(substring(genre, 1, 3)) as code FROM imdb.genres GROUP BY genre
    LIMIT 100 FORMAT CSVWithNames" > seeds/genre_codes.csv
    ```bash
    clickhouse-user@clickhouse:~/imdb$ clickhouse-client --password <password> --query
    "SELECT genre, ucase(substring(genre, 1, 3)) as code FROM imdb.genres GROUP BY genre
    LIMIT 100 FORMAT CSVWithNames" > seeds/genre_codes.csv
    ```bash
    clickhouse-user@clickhouse:~/imdb$ dbt seed
    17:03:23  Running with dbt=1.1.0
    17:03:23  Found 1 model, 0 tests, 1 snapshot, 0 analyses, 181 macros, 0 operations, 1 seed file, 6 sources, 0 exposures, 0 metrics
    17:03:23
    17:03:24  Concurrency: 1 threads (target='dev')
    17:03:24
    17:03:24  1 of 1 START seed file imdb_dbt.genre_codes..................................... [RUN]
    17:03:24  1 of 1 OK loaded seed file imdb_dbt.genre_codes................................. [INSERT 21 in 0.65s]
    17:03:24
    17:03:24  Finished running 1 seed in 1.62s.
    17:03:24
    17:03:24  Completed successfully
    17:03:24
    17:03:24  Done. PASS=1 WARN=0 ERROR=0 SKIP=0 TOTAL=1
    ```bash
    clickhouse-user@clickhouse:~/imdb$ dbt seed
    17:03:23  Running with dbt=1.1.0
    17:03:23  Found 1 model, 0 tests, 1 snapshot, 0 analyses, 181 macros, 0 operations, 1 seed file, 6 sources, 0 exposures, 0 metrics
    17:03:23
    17:03:24  Concurrency: 1 threads (target='dev')
    17:03:24
    17:03:24  1 of 1 START seed file imdb_dbt.genre_codes..................................... [RUN]
    17:03:24  1 of 1 OK loaded seed file imdb_dbt.genre_codes................................. [INSERT 21 in 0.65s]
    17:03:24
    17:03:24  Finished running 1 seed in 1.62s.
    17:03:24
    17:03:24  Completed successfully
    17:03:24
    17:03:24  Done. PASS=1 WARN=0 ERROR=0 SKIP=0 TOTAL=1
    ```sql
    SELECT * FROM imdb_dbt.genre_codes LIMIT 10;
    ```sql
    SELECT * FROM imdb_dbt.genre_codes LIMIT 10;
    ```response
    +-------+----+
    |genre  |code|
    +-------+----+
    |Drama  |DRA |
    |Romance|ROM |
    |Short  |SHO |
    |Mystery|MYS |
    |Adult  |ADU |
    |Family |FAM |

    |Action |ACT |
    |Sci-Fi |SCI |
    |Horror |HOR |
    |War    |WAR |
    +-------+----+=
    ```response
    +-------+----+
    |genre  |code|
    +-------+----+
    |Drama  |DRA |
    |Romance|ROM |
    |Short  |SHO |
    |Mystery|MYS |
    |Adult  |ADU |
    |Family |FAM |

    |Action |ACT |
    |Sci-Fi |SCI |
    |Horror |HOR |
    |War    |WAR |
    +-------+----+=

更多信息

前面的指南仅涉及 dbt 功能的基础内容。建议阅读优秀的 dbt 文档